Epson EH-TW710 Bruksanvisning
Epson
Beamer projektor
EH-TW710
Läs gratis den bruksanvisning för Epson EH-TW710 (184 sidor) i kategorin Beamer projektor. Guiden har ansetts hjälpsam av 25 personer och har ett genomsnittsbetyg på 4.3 stjärnor baserat på 13 recensioner. Har du en fråga om Epson EH-TW710 eller vill du ställa frågor till andra användare av produkten? Ställ en fråga
Sida 1/184

Gebruikershandleiding

Inhoudsopgave 2
Gebruikte symbolen en tekens 6
Gebruik de handleiding om informatie te zoeken ......................... 7
Zoeken op trefwoord ..................................................................................................................... 7
Er direct vanuit de bladwijzers naar toe gaan ...................................................................... 7
Alleen de pagina's afdrukken die u nodig hebt................................................................... 7
De nieuwste versie van de documenten verkrijgen ....................... 8
Kennismaken met uw projector 9
Kenmerken van de Projector .......................................................... 10
Snelle en eenvoudige installatie.............................................................................................. 10
Eenvoudige draadloze projectie.............................................................................................. 10
Functielijst........................................................................................................................................ 11
Onderdelen en functies van de projector ..................................... 13
Projectoronderdelen - Voorkant.............................................................................................. 13
Projectoronderdelen - Achterzijde ......................................................................................... 14
Projectoronderdelen - Onderkant........................................................................................... 15
Projectoronderdelen - Bedieningspaneel ............................................................................ 16
Projectoronderdelen - Afstandsbediening.......................................................................... 17
De projector installeren 19
Plaatsing van de projector.............................................................. 20
Configuratie van de projector en opties voor de montage.......................................... 21
Projectieafstand ............................................................................................................................. 22
Projectoraansluitingen.................................................................... 23
Aansluiten op een computer.................................................................................................... 23
Aansluiten op een computer voor VGA-video en -audio......................................... 23
Aansluiten op een computer voor USB-video en -audio ......................................... 24
Aansluiten op een computer voor HDMI-video en -audio...................................... 25
Aansluiten op videobronnen.................................................................................................... 25
Aansluiten op een HDMI-videobron ................................................................................ 26
Aansluiten op een samengestelde videobron ............................................................. 26
Aansluiten op externe USB-apparaten.................................................................................. 27
Projectie USB-apparaat.......................................................................................................... 27
Verbinden met een USB-apparaat .................................................................................... 27
Een USB-apparaat loskoppelen.......................................................................................... 28
Aansluiten op een documentcamera .................................................................................... 28
Aansluiten op externe apparaten ........................................................................................... 28
Aansluiten op Externe luidsprekers.................................................................................. 28
Batterijen in de afstandsbediening plaatsen................................ 30
Gebruik van de afstandsbediening................................................ 31
De lensafdekking openen ............................................................... 32
De basisfuncties van de projector gebruiken 33
De projector inschakelen ................................................................ 34
Startscherm...................................................................................................................................... 35
De projector uitschakelen ............................................................... 37
De datum en tijd instellen............................................................... 38
De taal voor de menu's van de projector selecteren.................... 40
Projectiemodi ................................................................................... 41
De projectiemodus wijzigen via de afstandsbediening................................................. 41
De projectiemodus wijzigen via de menu's........................................................................ 41
Een testpatroon weergeven............................................................ 43
De beeldhoogte aanpassen............................................................. 44
Beeldvorm......................................................................................... 45
Autom. V-Keystone....................................................................................................................... 45
De beeldvorm corrigeren met de horizontale Keystone-schuifregelaar ................. 45
De beeldvorm corrigeren met de keystone-knoppen .................................................... 46
De beeldvorm corrigeren met Quick Corner...................................................................... 47

Inhoudsopgave 3
De grootte van het beeld aanpassen met de zoomstelring ........ 49
Het beeld scherpstellen met de scherpstelring ............................ 50
Een beeldbron selecteren................................................................ 51
Hoogte-breedteverhouding beeld ................................................. 53
De hoogte-breedteverhouding van het beeld wijzigen ................................................ 53
Beschikbare hoogte-breedteverhoudingen van het beeld........................................... 53
Uiterlijk geprojecteerd beeld met elke Hoogte-breedtemodus ................................. 54
Aanpassen van de beeldkwaliteit (kleurmodus) .......................... 55
De kleurmodus wijzigen............................................................................................................. 55
Beschikbare kleurmodi................................................................................................................ 55
Instelling Autom. iris .................................................................................................................... 55
Het volume regelen met de volumeknoppen ............................... 57
Projectorfuncties aanpassen 58
Twee beelden tegelijk projecteren ................................................ 59
Niet-ondersteunde combinaties van ingangsbronnen voor projectie op
gesplitst scherm............................................................................................................................. 61
Beperkingen projectie gesplitst scherm............................................................................... 61
Een PC Free-presentatie projecteren ............................................. 62
Ondersteunde PC Free-bestandstypen................................................................................. 62
Voorzorgsmaatregelen voor PC Free-projectie ................................................................. 62
Een PC Free-diavoorstelling starten....................................................................................... 63
PC Free-filmvoorstelling starten .............................................................................................. 64
PC Free-weergave-opties ........................................................................................................... 65
Het beeld en geluid tijdelijk uitschakelen..................................... 67
De video-actie tijdelijk stoppen ..................................................... 68
In- en uitzoomen van beelden (E-zoom)........................................ 69
Inzoomen op beelden ................................................................................................................. 69
Uitzoomen van beelden ............................................................................................................. 69
Het beeld van een gebruikerslogo opslaan .................................. 71
Een gebruikerspatroon opslaan ..................................................... 73
Correctie kleurverschil bij het projecteren vanaf meerdere
projectoren ....................................................................................... 74
Instellen van de projector-id..................................................................................................... 74
De projector die u wilt bedienen, selecteren ..................................................................... 74
De weergavekwaliteit van meerdere projectoren afstemmen op elkaar................ 75
Beveiligingsfuncties projector........................................................ 77
Soorten wachtwoordbeveiliging............................................................................................. 77
Een wachtwoord instellen.................................................................................................... 77
Soorten wachtwoordbeveiliging selecteren................................................................. 78
Een wachtwoord invoeren voor het gebruik van de projector ............................. 79
De projectorknoppen vergrendelen...................................................................................... 79
De projectorknoppen ontgrendelen................................................................................ 80
Een beveiligingskabel installeren............................................................................................ 80
De projector op een netwerk gebruiken 82
Projectie draadloos netwerk........................................................... 83
De draadloze LAN-module installeren .................................................................................. 83
Draadloze netwerkinstellingen handmatig selecteren................................................... 84
Draadloze netwerkinstellingen selecteren in Windows ................................................. 86
Draadloze netwerkinstellingen selecteren in Mac............................................................ 87
Draadloze netwerkbeveiliging instellen............................................................................... 87
Ondersteunde client- en CA-certificaten........................................................................ 89
Een QR-code gebruiken voor het aansluiten op een mobiel apparaat.................... 89
Een USB-sleutel gebruiken voor het verbinden van een Windows-computer...... 90
Draadloze netwerkprojectie vanaf een mobiel apparaat
(Screen Mirroring)............................................................................ 92
De instellingen voor Screen Mirroring selecteren ............................................................ 92
Verbinden via Screen Mirroring met de Miracast-functie.............................................. 94
Verbinden via Screen Mirroring in Windows 10.......................................................... 94
Verbinden via Screen Mirroring in Windows 8.1......................................................... 95
Beveiligde HTTP ............................................................................... 97

Inhoudsopgave 4
Een webservercertificaat importeren via de menu’s ....................................................... 97
Ondersteunde webservercertificaten .............................................................................. 98
Bewaking en bediening van de projector 99
Epson Projector Management ...................................................... 100
Een netwerkcomputer bedienen via een webbrowser .............. 101
Opties voor Webcontrole......................................................................................................... 102
Digitale certificaten registreren vanaf een webbrowser ........... 105
E-mailwaarschuwingen voor het projectornetwerk instellen... 106
E-mailwaarschuwingsberichten netwerkprojector........................................................ 107
Bewaking instellen met SNMP...................................................... 108
Schema’s projectorgebeurtenissen instellen.............................. 109
De menu-instellingen aanpassen 112
De projectormenu's gebruiken..................................................... 113
Het weergegeven toetsenbord gebruiken.................................. 114
Beschikbare tekst Het weergegeven toetsenbord gebruiken................................... 114
Instellingen Beeldkwaliteit - Menu Beeld.................................... 115
Instellingen ingangssignaal - Menu Signaal ............................... 117
Instellingen projectorfuncties - Menu Instellingen .................... 118
Instellingen van configuratie van de projector - Menu
Uitgebreid....................................................................................... 120
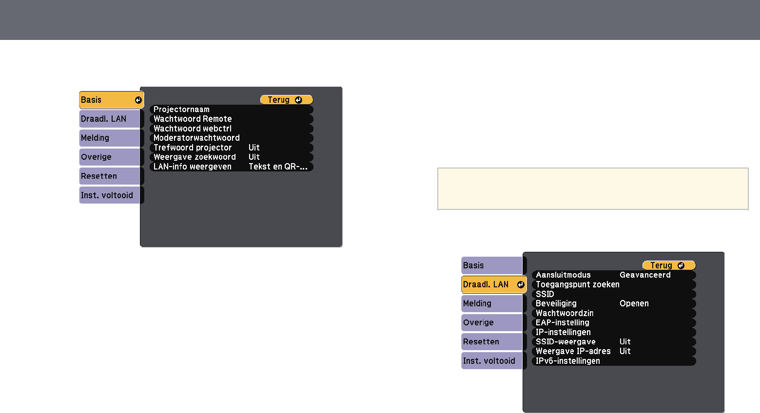
Instellingen projectornetwerk - Menu Netwerk ......................... 123
Menu Netwerk - Instellingen Screen Mirroring ............................................................... 124
Menu Netwerk - Menu Basis................................................................................................... 125
Menu Netwerk - Menu Draadloos LAN............................................................................... 126
Menu Netwerk - Menu Melding ............................................................................................ 129
Menu Netwerk - Menu Overige............................................................................................. 130
Menu Netwerk - Menu Resetten ........................................................................................... 131
Instellingen configuratie van de projector - Menu ECO ............ 132
Weergave Projectorinformatie - Menu Informatie..................... 134
Menu Informatie - Menu Projectorinformatie.................................................................. 134
Lijst Event ID-codes.............................................................................................................. 135
Opties projector resetten- Menu Resetten.................................. 137
Menu-instellingen kopiëren tussen projectors
(Batchinstelling)............................................................................. 138
Instellingen overdragen vanaf een USB-flashstation.................................................... 138
Instellingen overdragen vanaf een computer ................................................................. 139
Foutmelding batchinstelling ............................................................................................ 140
De projector onderhouden 141
Onderhoud projector..................................................................... 142
De lens reinigen ............................................................................. 143
De projectorbehuizing reinigen ................................................... 144
Onderhoud van de luchtfilter en ventilatieopeningen.............. 145
De luchtfilter en de ventilatieopeningen reinigen ........................................................ 145
De luchtfilter vervangen .......................................................................................................... 145
Onderhoud projectorlamp............................................................ 148
De lamp vervangen.................................................................................................................... 148
De lamptimer resetten.............................................................................................................. 151
Problemen oplossen 152
Projectieproblemen....................................................................... 153
Status projectorlampjes ................................................................ 154
De Help-schermen van de projector gebruiken.......................... 157
Beeld- of geluidsproblemen oplossen......................................... 158

Gebruikte symbolen en tekens
Veiligheidssymbolen
De projector en de handleidingen gebruiken grafische symbolen en labels om inhoud aan te duiden die u vertelt hoe u de projector veilig kunt gebruiken.
Lees en volg de instructies die met deze symbolen en labels zijn aangeduid, nauwkeurig door om lichamelijk letsel of materiële schade te voorkomen.
Waarschuwing
Dit symbool duidt informatie aan die, als deze wordt genegeerd, kan resulteren in lichamelijk letsel of zelfs de dood tot gevolg hebben.
Let op
Dit symbool duidt informatie aan die, als deze wordt genegeerd, kan resulteren in lichamelijk letsel of fysieke schade als gevolg van foutief
handelen.
Algemene informatiesymbolen en -tekens
Let op
Dit label geeft procedures aan die kunnen leiden tot schade of letsel als er onvoldoende voorzichtigheid in acht wordt genomen.
Dit label wijst op extra informatie die nuttig is om weten.
[Knopnaam] Dit verwijst naar de naam van een knop op de afstandsbediening of de projector.
Bijvoorbeeld: de knop [Esc]
Menunaam/naam van instelling Dit verwijst naar het projectormenu en de namen van de instellingen.
Bijvoorbeeld:
Selecteer het menu Beeld
sBeeld >Geavanceerd
Dit label wijst op koppelingen naar verwante pagina's.
sDit label geeft het huidige menuniveau van de projector aan.
gg Verwante koppelingen
• "Gebruik de handleiding om informatie te zoeken" pag.7
• "De nieuwste versie van de documenten verkrijgen" pag.8

Gebruik de handleiding om informatie te zoeken 7
Met de PDF-handleiding kunt u op trefwoord naar informatie zoeken die u
nodig hebt of direct naar specifieke secties gaan met behulp van de
bladwijzers. U kunt ook alleen de pagina's afdrukken die u nodig hebt. In dit
gedeelte wordt uitgelegd hoe u een PDF-handleiding gebruikt die is geopend
in Adobe Reader X op uw computer.
gg Verwante koppelingen
• "Zoeken op trefwoord" pag.7
• "Er direct vanuit de bladwijzers naar toe gaan" pag.7
• "Alleen de pagina's afdrukken die u nodig hebt" pag.7
Zoeken op trefwoord
Klik op Bewerken >Geavanceerd zoeken. Voer uw zoekterm (tekst) in voor
informatie die u wilt vinden in het zoekvenster en klik vervolgens op Zoeken.
Treffers worden weergegeven als een lijst. Klik op een van de weergegeven
treffers om naar die pagina te gaan.
Er direct vanuit de bladwijzers naar toe gaan
Klik op een titel om naar die pagina te gaan. Klik op +of >om de titels op een
lager niveau in die sectie te bekijken. Om terug te keren naar de vorige pagina,
voert u de volgende handeling uit op uw toetsenbord.
• Windows: Houd Alt ingedrukt en druk vervolgens op ←.
• Mac OS: houd de Command-toets ingedrukt en druk vervolgens op ←.
Alleen de pagina's afdrukken die u nodig hebt
Het is mogelijk om alleen de pagina's die u nodig hebt te extraheren en af te
drukken. Klik op Afdrukken in het menu Bestand en geef vervolgens de
pagina's op die u wilt afdrukken in Pagina's in Af te drukken pagina's.
• Als u een reeks pagina's wilt opgeven, voert u een streepje in tussen de
beginpagina en de eindpagina.
Voorbeeld: 20-25
• Als u pagina's wilt opgeven die elkaar niet opvolgen, scheidt u de pagina's
met komma's.
Voorbeeld: 5, 10, 15

Kenmerken van de Projector 10
Deze projector is voorzien van deze speciale kenmerken. Raadpleeg deze
secties voor meer details.
gg Verwante koppelingen
• "Snelle en eenvoudige installatie" pag.10
• "Eenvoudige draadloze projectie" pag.10
• "Functielijst" pag.11
Snelle en eenvoudige installatie
• De functie Dir. Inschakelen schakelt de projector in zodra u de stekker in
het stopcontact stopt.
• De functie Autom. inschakeling schakelt de projector in wanneer de
projector een beeldsignaal detecteert van de poort die u hebt opgegeven als
de bron voor Autom. inschakeling.
• Met de functie Startscherm kunt u gemakkelijk een invoerbron en nuttige
functies selecteren.
• De automatische verticale keystone-correctie toont altijd een rechthoekig
scherm (Autom. V-Keystone).
• Horizontale keystone-schuifregelaar biedt u de mogelijkheid gemakkelijk de
horizontale vervorming in het geprojecteerde beeld te corrigeren.
gg Verwante koppelingen
• "Autom. V-Keystone" pag.45
• "Instellingen van configuratie van de projector - Menu Uitgebreid" pag.120
• "Functielijst" pag.11
• "De projector inschakelen" pag.34
• "De beeldvorm corrigeren met de horizontale Keystone-schuifregelaar"
pag.45
Eenvoudige draadloze projectie
• Screen Mirroring voor het draadloos verbinden van uw projector en
mobiele apparaat via Miracast-technologie.
• Epson iProjection (Windows/Mac) voor het projecteren van maximaal vier
beelden tegelijk door het geprojecteerde scherm te splitsen. U kunt beelden
projecteren vanaf computers op het netwerk of vanaf smartphones of
tablets.

Kenmerken van de Projector 11
Raadpleeg de Bedieningshandleiding voor Epson iProjection (Windows/Mac)
voor details.
a• U kunt de nodige software en handleidingen downloaden vanaf de
volgende website:
http://www.epson.com/
• Epson iProjection (iOS/Android) voor het draadloos verbinden van uw
projector en mobiele apparaat via de app die beschikbaar is in de App Store
of Google Play.
aDe gebruiker is verantwoordelijk voor eventuele kosten van de
communicatie met de App Store of Google Play.
• Epson iProjection (Chromebook) voor het draadloos verbinden van uw
projector en uw Chromebook-apparaat via de app die beschikbaar is in de
Chrome Web Store.
aDe gebruiker is verantwoordelijk voor eventuele kosten van de
communicatie met de Chrome Web Store.
gg Verwante koppelingen
• "Functielijst" pag.11
• "De projector op een netwerk gebruiken" pag.82
Functielijst
De volgende tabel bevat de functies die door elk projectormodel worden
ondersteund. Ondersteunde functies worden aangegeven door een "✓".
EH‑TW740 EH‑TW750/EH‑T
W710
Resolutie Full HD Full HD
1920×1080 1920×1080
Draadloos LAN (geïntegreerd) - ✓
Draadloos LAN (optioneel) ✓ -
Screen Mirroring - ✓
HDMI1-/HDMI2-poorten - ✓
HDMI-poort ✓ -
Computer-poort - ✓
Video-poort - ✓
USB-A-poort ✓ ✓
USB-B-poort ✓ ✓
L-Audio-R-poorten - ✓
Audio Out-poort ✓ ✓
Lensafdekking ✓ ✓
Horizontale keystone-schuifregelaar ✓ ✓
Zoomstelring - ✓

Kenmerken van de Projector 12
EH‑TW740 EH‑TW750/EH‑T
W710
Documentcamera (optioneel) ✓ ✓
Datum & tijd-instelling - ✓
Instellingen rooster - ✓
Autom. V-Keystone ✓ ✓
PC Free ✓ ✓
Batch-opstelling (USB-flashstation) ✓ ✓
Batch-opstelling (USB-kabel) ✓ ✓
Gebr. logo beveil. ✓ ✓
Netwerkbeveil. ✓ ✓
Beveiliging plannen - ✓
Bescherming Screen Mirroring - ✓
Epson iProjection ✓ ✓
Epson Projector Management ✓ ✓
Epson Web Control ✓ ✓
E-mailmelding ✓ ✓
SNMP ✓ ✓
Beveiligde HTTP (HTTPS) - ✓
WPA Enterprise security - ✓

Onderdelen en functies van de projector 14
Naam Functie
GExterne receiver Hiermee worden signalen vanaf de afstandsbediening
ontvangen.
HHorizontale keystone-
schuifregelaar
Hiermee corrigeert u horizontale vervorming in het
geprojecteerde beeld.
ILuchttoevoerventilato
r (luchtfilter)
Voert lucht in om de projector intern te koelen.
JLuchtfilterdeksel Openen om toegang te krijgen tot luchtfilter.
KBeveiligingssleuf De beveiligingssleuf is compatibel met het door
Kensington geproduceerde Microsaver Security
System.
LBedieningspaneel Hiermee bedient u de projector.
MZoomstelring Hiermee wordt de beeldgrootte ingesteld.
NScherpstelring Hiermee wordt de scherpstelling voor het beeld
ingesteld.
OLampdeksel Openen om toegang te krijgen tot de projectorlamp.
gg Verwante koppelingen
• "Status projectorlampjes" pag.154
• "Functielijst" pag.11
• "De grootte van het beeld aanpassen met de zoomstelring" pag.49
• "Het beeld scherpstellen met de scherpstelring" pag.50
• "De beeldvorm corrigeren met de horizontale Keystone-schuifregelaar"
pag.45
Projectoronderdelen - Achterzijde
EH‑‑TW750/EH‑‑TW710
EH‑‑TW740
Naam Functie
AVoedingsingang Hierop sluit u de voedingskabel van de projector aan.
BExterne receiver Hiermee worden signalen vanaf de afstandsbediening
ontvangen.
CVideo-poort Ingang voor composietvideosignalen van
videobronnen.
DL-Audio-R-poorten Ingang voor audio van apparatuur die op de
Computer- of Video-poort is aangesloten.

Onderdelen en functies van de projector 15
Naam Functie
EAudio Out-poort Verstuurt het geluidssignaal van de huidige invoerbron
naar een externe luidspreker.
FLuidspreker Geeft het geluid weer.
GHDMI1-, HDMI2-
poorten
HDMI-poort
Voert videosignalen in vanaf HDMI-compatibele
videoapparatuur en computers.
Deze projector is compatibel met HDCP.
HComputer-poort Voert beeldsignalen in vanaf een computer.
IUSB-B-poort Hier sluit u een USB-kabel aan op de computer om
computerbeelden te projecteren.
JUSB-A-poort Hier sluit u een USB-opslagapparaat of een digitale
camera aan om films of afbeeldingen te projecteren via
PC Free.
Verbindt de optionele documentcamera aan.
Wordt verbonden met de draadloze LAN-module.
gg Verwante koppelingen
• "Functielijst" pag.11
Projectoronderdelen - Onderkant
Naam Functie
ABevestigingspunten
ophangbeugel (drie
punten)
Bevestig de optionele ophangbeugel hier als u de
projector aan het plafond wilt ophangen.
BBevestigingspunt van
beveiligingskabel
Leid hier een in de handel verkrijgbaar draadslot
doorheen en sluit het af.
U kunt hier ook de optionele beveiligingskabel
bevestigen die voorkomt dat de projector van het
plafond of de muur kan vallen.

Onderdelen en functies van de projector 16
Naam Functie
CVoeten aan
achterzijde
Als de projector op een plat oppervlak is geplaatst, bijv.
op een bureau, kunt u de voeten uitschuiven of
intrekken om de horizontale beeldhoek aan te passen.
DInstelbare voet aan
voorzijde
Als de projector op een plat oppervlak is geplaatst, bijv.
op een bureau, kunt u de voet uitschuiven om de
beeldpositie aan te passen.
gg Verwante koppelingen
• "Een beveiligingskabel installeren" pag.80
Projectoronderdelen - Bedieningspaneel
Naam Functie
A[Source Search]-knop Schakelt naar de volgende invoerbron.
Naam Functie
B[Enter]-knop [ ] Opent de huidige selectie en gaat naar het volgende
niveau terwijl het menu of helpbestand van de
projector wordt weergegeven.
Optimaliseert Tracking,Sync. en Positie in het menu
Signaal van de projector terwijl een analoog RGB-
signaal wordt geprojecteerd vanaf de Computer-poort.
CKeystone-
aanpassingsknoppen
en pijlknoppen
Hiermee geeft u het scherm Keystone weer, waarin u
de keystonevervorming kunt corrigeren.
Hiermee selecteert u menu-items terwijl het menu of
helpbestand van de projector wordt weergegeven.
D[Esc]-knop Hiermee wordt de huidige functie gestopt.
Keert terug naar het vorige menuniveau tijdens het
weergeven van het menu van de projector.
EVolumeknoppen en
pijlknoppen : verlaagt het volume.
: verhoogt het volume.
Corrigeert horizontale keystonevervorming als het
scherm Keystone wordt weergegeven.
Hiermee selecteert u menu-items terwijl het menu of
helpbestand van de projector wordt weergegeven.
F[Menu]-knop Hiermee wordt het menu van de projector weergegeven
en afgesloten.
G[Home]-knop Hiermee wordt het Startscherm weergegeven en
gesloten.
HAan/uit-knop [ ] Hiermee schakelt u de projector in of uit.
IIndicatielampjes Geeft de projectorstatus weer.
gg Verwante koppelingen
• "Instellingen ingangssignaal - Menu Signaal" pag.117
• "Startscherm" pag.35
• "Status projectorlampjes" pag.154
• "De beeldvorm corrigeren met de keystone-knoppen" pag.46

Onderdelen en functies van de projector 17
Projectoronderdelen - Afstandsbediening Naam Functie
AAan/uit-knop [ ] Hiermee schakelt u de projector in of uit.
B[HDMI]-knop Schakelt de beeldbron tussen de HDMI-poorten.
C[Computer]-knop Schakelt de beeldbron naar de Computer-poorten.
DNumerieke knoppen Voert nummers in het menu van de projector in terwijl
u de [Num]-knop ingedrukt houdt.
E[Auto]-knop Optimaliseert Tracking,Sync. en Positie in het menu
Signaal van de projector terwijl een analoog RGB-
signaal wordt geprojecteerd vanaf de Computer-
poorten.
F[Num]-knop Houd deze knop ingedrukt om cijfers in te voeren met
de numerieke knoppen.
G[Menu]-knop Hiermee wordt het menu van de projector weergegeven
en afgesloten.
HPijlknoppen Hiermee selecteert u menu-items terwijl het menu van
de projector wordt weergegeven.
I[Enter]-knop [ ] Opent de huidige selectie en gaat naar het volgende
niveau terwijl het menu van de projector wordt
weergegeven.
J[User]-knop Voert de instellingen uit die zijn toegewezen aan de
instelling Knop gebruiker in het menu Instellingen
van de projector.
K[Color Mode]-knop Wijzigt de kleurmodus.
L[Aspect]-knop Wijzigt de hoogte-breedteverhouding.
MKnoppen [E-Zoom]
+/–
Maakt het geprojecteerde beeld groter/kleiner.
NKnop [A/V Mute] Hiermee schakelt u video en audio tijdelijk in of uit.
ODe knop [Split] Projecteert twee beelden van verschillende
beeldbronnen tegelijk door het geprojecteerde scherm
te splitsen.
P[Home]-knop Hiermee wordt het Startscherm weergegeven en
gesloten.
Q[Freeze]-knop Pauzeert of hervat beelden.

Onderdelen en functies van de projector 18
Naam Functie
RKnoppen [Volume]
omhoog/omlaag
Hiermee past u het luidsprekervolume aan.
S[Default]-knop Zet de instelling terug naar de standaard-waarde.
T[Esc]-knop Hiermee wordt de huidige functie gestopt.
Keert terug naar het vorige menuniveau tijdens het
weergeven van het menu van de projector.
U[ID]-knop Houd deze knop ingedrukt en gebruik de cijfertoetsen
om de ID in te stellen van de projector die u met de
afstandsbediening wilt bedienen.
V[LAN]-knop Schakelt de beeldbron tussen apparaten die via het
netwerk zijn verbonden.
W[USB]-knop Schakelt de beeldbron tussen het USB-scherm en de
USB-A-poort.
X[Source Search]-knop Schakelt naar de volgende invoerbron.
YLED
afstandsbediening
Zendt signalen van de afstandsbediening naar de
projector.
gg Verwante koppelingen
• "Hoogte-breedteverhouding beeld" pag.53
• "Aanpassen van de beeldkwaliteit (kleurmodus)" pag.55
• "Instellingen ingangssignaal - Menu Signaal" pag.117
• "Instellingen van configuratie van de projector - Menu Uitgebreid" pag.120
• "Startscherm" pag.35
• "Twee beelden tegelijk projecteren" pag.59
• "Aansluiten op een computer voor USB-video en -audio" pag.24
• "Een PC Free-presentatie projecteren" pag.62
• "De projector op een netwerk gebruiken" pag.82

Plaatsing van de projector 20
U kunt de projector op nagenoeg elk vlak oppervlak plaatsen om een beeld te
projecteren.
U kunt de projector monteren in een ophangbeugel als u deze wilt gebruiken
op een vaste locatie. Als u de projector aan het plafond wilt ophangen, hebt u
de optionele ophangbeugel nodig.
Let op de volgende punten wanneer u een locatie voor de projector selecteert:
• Plaats de projector op een stevig, waterpas oppervlak of installeer het
apparaat met een compatibele beugel.
• Laat voldoende ruimte over rond en onder de projector voor ventilatie en
plaats het apparaat niet op of naast iets dat de ventilatieopeningen kan
blokkeren.
• Plaats de projector zo dat deze recht naar het scherm is gericht, niet in een
hoek.
aAls u de projector niet recht voor het scherm kunt installeren, moet u
de keystone-vervorming corrigeren met de projectorbediening. Voor
beelden met de beste kwaliteit, raden wij u aan de installatiepositie
van de projector aan te passen om de correcte beeldgrootte en -vorm
te bereiken.
Waarschuwing
• U moet een ophangbeugel monteren wanneer u de projector aan een plafond
wilt hangen. Als u de projector niet correct installeert, kan deze vallen en schade
of letsels veroorzaken.
• Gebruik geen tape op de bevestigingspunten van de ophangbeugel om te
voorkomen dat deze losraken, en gebruik geen smeermiddel, olie of soortgelijke
substanties op de projector, anders kan de behuizing van de projector breken
waardoor deze uit de ophangbeugel kan vallen. Hierdoor kan iemand die zich
onder de ophangbeugel bevindt, ernstig gewond raken en kan de projector
worden beschadigd.
• Als u de plafondmontage en de projector niet correct installeert, kan de projector
vallen. Na het installeren van de specifieke Epson-beugel die uw projector
ondersteunt, moet u zorgen dat deze stevig vastzit aan alle bevestigingspunten
van de plafondbeugel van de projector. Maak ook de projector en beugels vast
met behulp van draad die sterk genoeg is om hun gewicht vast te houden.
• Installeer de projector niet po een locatie die onderhevig is aan hoge percentages
stof of vochtigheid, of op een locatie die onderhevig is aan rook of stoom.
Anders kan brand of een elektrische schok worden veroorzaakt. De behuizing
van de projector zou tevens kunnen verslechteren en beschadigd worden,
waardoor de projector van de montage kan vallen.
Voorbeelden van omgevingen die ertoe zouden kunnen leiden dat de
projector valt als gevolg van verslechtering van de behuizing
• Locaties die onderhevig zijn aan overmatige rook of oliedeeltjes in de lucht,
zoals fabrieken of keukens
• Locaties die vluchtige oplosmiddelen of chemicaliën bevatten, zoals fabrieken
of laboratoria
• Locaties waar de projector onderworpen zou kunnen worden aan
reinigingsmiddelen of chemicaliën, zoals fabrieken of keukens
• Locaties waar aromatische oliën vaak worden gebruikt, zoals
ontspanningsruimtes.
• In de buurt van apparaten die overmatige rook, oliedeeltjes in de lucht of
schuim produceren bij voorvallen

Plaatsing van de projector 21
Waarschuwing
• Dek de luchttoevoer- en luchtafvoerventilatoren van de projector niet af. Als de
ventilatieopeningen worden afgedekt, kan de binnentemperatuur stijgen en
brand veroorzaken.
• De projector mag niet in locaties worden gebruikt of opgeslagen waar het wordt
onderworpen aan stof of vuil. De kwaliteit van het geprojecteerde beeld kan
anders verminderen of de luchtfilter kan verstopt raken. Dit kan resulteren in
een storing of brand.
• Niet installeren op een instabiel oppervlak of op een plek buiten de
gewichtspecificaties van de projector. Anders kan het vallen of omvallen en
daarmee een ongeval of letsel veroorzaken.
• Wanneer u het installeert op een hoge plek, dient u maatregelen te nemen tegen
vallen door gebruik te maken van draden om de veiligheid in een noodsituatie te
garanderen, zoals een aardbeving en daarmee ongevallen te voorkomen. Als u de
projector niet goed monteert, kan hij naar beneden vallen en letsel veroorzaken.
• Niet installeren op een locatie waar schade door zout kan optreden of op locaties
die onderhevig zijn aan corrosief gas, zoals zwavelhoudend gas van
warmtebronnen. Anders kan de projector vallen door corrosie. De projector kan
ook defect raken.
Let op
• Zet de projector bij gebruik niet op zijn kant. Dit kan een storing in de projector
veroorzaken.
• Als u de projector gebruikt op een hoogte boven 1.500 m, zet u de instelling
Hoogtemodus in op Aan in het menu van de projector om te garanderen dat de
binnentemperatuur van de projector goed wordt geregeld.
sUitgebreid >Bewerking >Hoogtemodus
• Installeer de projector bij voorkeur niet in een omgeving met een hoge
luchtvochtigheid of een omgeving met veel rook van open vuren of tabaksrook.
gg Verwante koppelingen
• "Configuratie van de projector en opties voor de montage" pag.21
• "Projectieafstand" pag.22
• "Beeldvorm" pag.45
• "Instellingen van configuratie van de projector - Menu Uitgebreid" pag.120
Configuratie van de projector en opties voor de
montage
U kunt de projector op de volgende manieren configureren of monteren:
Voor/achter
Plafond voor/Plafond achter
Zorg dat u de juiste optie Projectie selecteert in het menu Uitgebreid van de
projector volgens de installatiemethode die wordt gebruikt.
gg Verwante koppelingen
• "Projectiemodi" pag.41

Plaatsing van de projector 22
Projectieafstand
De afstand van de plaats van de projector tot het scherm bepaalt bij
benadering de grootte van het beeld. Hoe verder de projector van het scherm
staat, hoe meer de beeldgrootte toeneemt. Dit kan echter verschillen
afhankelijk van de zoomfactor, de hoogte-breedteverhouding en andere
instellingen.
Raadpleeg de bijlage voor details over hoe ver de projector van het scherm
moet worden verwijderd op basis van de grootte van het geprojecteerde beeld.
aWanneer u de keystone-vervorming corrigeert, wordt uw beeld iets
kleiner.
gg Verwante koppelingen
• "Schermgrootte en projectieafstand" pag.172

Projectoraansluitingen 23
Raadpleeg deze secties voor het aansluiten van de projector op verschillende
projectiebronnen.
Let op
Controleer de vorm en oriëntatie van de aansluitingen op elk kabel die u wilt
aansluiten. Forceer geen aansluiting in een poort als het niet past. Het apparaat of
uw projector kan beschadigd of defect raken.
aRaadpleeg de Introductiehandleiding voor een lijst van kabels die bij uw
projector zijn geleverd. Koop optionele of in de handel verkrijgbare
kabels indien nodig.
gg Verwante koppelingen
• "Aansluiten op een computer" pag.23
• "Aansluiten op videobronnen" pag.25
• "Aansluiten op externe USB-apparaten" pag.27
• "Aansluiten op een documentcamera" pag.28
• "Aansluiten op externe apparaten" pag.28
Aansluiten op een computer
Volg de instructies in deze secties voor het aansluiten van een computer op de
projector.
gg Verwante koppelingen
• "Aansluiten op een computer voor VGA-video en -audio" pag.23
• "Aansluiten op een computer voor USB-video en -audio" pag.24
• "Aansluiten op een computer voor HDMI-video en -audio" pag.25
Aansluiten op een computer voor VGA-video en -audio
U kunt de projector aansluiten op uw computer met een VGA-
computerkabel.
U kunt geluid afspelen via het luidsprekersysteem van de projector door een
in de handel verkrijgbare RCA-audiokabel aan te sluiten.
a• Voor het aansluiten van een computer die geen VGA-videopoort
heeft, hebt u een adapter nodig waarmee u kunt aansluiten op de
VGA-videopoort van de projector.
• Controleer of de audiokabel voorzien is van het label "Geen
weerstand".
aSluit de VGA-computerkabel aan op de monitorpoort van uw
computer.
bSluit het andere uiteinde aan op een Computer-poort op de projector.
cMaak de schroeven op de VGA-aansluiting vast.
dSluit de audiokabel aan op de hoofdtelefoon- of audio-uitgang van uw
laptop, of op de luidspreker- of audio-uitgang van uw
desktopcomputer.

Projectoraansluitingen 24
eSluit het andere uiteinde aan op de L-Audio-R-poorten van de
projector.
gg Verwante koppelingen
• "Instellingen van configuratie van de projector - Menu Uitgebreid" pag.120
• "Functielijst" pag.11
Aansluiten op een computer voor USB-video en -audio
Als uw computer voldoet aan de systeemvereisten, kunt u video en audio
overbrengen naar de projector via de USB-poort van de computer. Deze
functie wordt USB Display genoemd. Sluit de projector aan op uw computer
met een USB-kabel.
a• Als u een USB-hub gebruikt, is het mogelijk dat de verbinding niet
goed werkt. Sluit de USB-kabel daarom rechtstreeks op de projector
aan.
aSluit de kabel aan op de USB-B-poort van uw projector.
bSluit het andere uiteinde aan op een beschikbare USB-poort op uw
computer.
cSchakel de projector en uw computer in.
dVoer één van de volgende zaken uit om de software Epson USB Display
te installeren:
aU hoeft deze software alleen te installeren wanneer u de projector
voor de eerste keer aansluit op de computer.
• Windows: selecteer EMP_UDSE.EXE uitvoeren in het
dialoogvenster dat wordt weergegeven om de software Epson USB
Display te installeren.
• Mac: de installatiemap voor Epson USB Display wordt weergegeven
op het scherm. Selecteer USB Display Installer en volg de instructies
op het scherm om de Epson USB Display software te installeren. Als
de map USB Display Instellingen niet automatisch wordt
weergegeven, dubbelklikt u op EPSON_PJ_UD >USB Display
Installer.
eVolg alle instructies op het scherm.
Koppel de USB-kabel niet los of schakel de projector niet uit tot de
projector een beeld weergeeft.

Projectoraansluitingen 25
De projector toont het beeld van het bureaublad van uw computer en voert
geluiden uit als uw presentatie audio bevat.
a• Als de projector geen beelden projecteert, voert u een van de
volgende bewerkingen uit:
• Windows: Klik op Alle programma's >EPSON Projector >Epson
USB Display >Epson USB Display Ver.x.xx.
• Mac: Dubbelklik op het pictogram USB Display in de map
Programma.
• Voer één van de volgende bewerking uit wanneer u de projectie
beëindigt:
• Windows: koppel de USB-kabel los. Het is niet nodig Hardware
veilig verwijderen te gebruiken.
• Mac: selecteer Verbreek verbinding in het menu voor
pictogrammen USB Display in de menubalk of het Dock en
koppel de USB-kabel los.
gg Verwante koppelingen
• "Systeemvereisten USB Display" pag.178
• "Functielijst" pag.11
Aansluiten op een computer voor HDMI-video en -audio
Als uw computer een HDMI-poort heeft, kunt u deze aansluiten op de
projector met een HDMI-kabel en het geluid van de computer verzenden met
het geprojecteerde beeld.
aVoor het aansluiten van een Mac die geen HDMI-poort heeft, hebt u
een adapter nodig waarmee u kunt aansluiten op de HDMI-poort van
de projector. Neem contact op met Apple voor compatibele
adapteropties. Oudere Mac-computers (2009 en vroeger) bieden
mogelijk geen ondersteuning voor audio via de HDMI-poort.
aSluit de HDMI-kabel aan op de HDMI-uitgang van uw computer.
bSluit het andere uiteinde aan op de HDMI-poort van de projector.
aAls u problemen ondervindt met de geluidsweergave via de HDMI-
aansluiting, sluit dan het ene uiteinde van een in de handel verkrijgbare
RCA-audiokabel aan op de L-Audio-R-poort van de projector en het
andere uiteinde op de audio-uitgang van de computer. Selecteer de
audio-ingang waarop u hebt aangesloten in het menu Uitgebreid van
de projector.
sUitgebreid >A/V-instellingen >Audio-instellingen >HDMI1-
audio-uitvoer
sUitgebreid >A/V-instellingen >Audio-instellingen >HDMI2-
audio-uitvoer
gg Verwante koppelingen
• "Instellingen van configuratie van de projector - Menu Uitgebreid" pag.120
• "Functielijst" pag.11
Aansluiten op videobronnen
Volg de instructies in deze secties voor het aansluiten van video-apparaten op
de projector.

Projectoraansluitingen 26
a• Als de poort op het apparaat dat u aansluit een vreemde vorm heeft,
gebruik dan de kabel die bij het apparaat werd geleverd of een
optionele kabel voor het aansluiten op de projector.
• Voor de verschillende uitgangssignalen van de aangesloten
videoapparatuur zijn er verschillende kabels.
• Sommige soorten videoapparatuur kunnen verschillende soorten
signalen produceren. Raadpleeg de gebruikershandleiding van de
videoapparatuur als u wilt weten welke signalen kunnen worden
uitgevoerd.
gg Verwante koppelingen
• "Aansluiten op een HDMI-videobron" pag.26
• "Aansluiten op een samengestelde videobron" pag.26
Aansluiten op een HDMI-videobron
Als uw videobron een HDMI-poort heeft, kunt u deze aansluiten op de
projector met een HDMI-kabel en het geluid van de beeldbron verzenden met
het geprojecteerde beeld.
Let op
Schakel de videobron niet in voordat u deze hebt aangesloten op de projector.
Hierdoor kunt u de projector beschadigen.
aSluit de HDMI-kabel aan op de HDMI-uitgang van uw videobron.
bSluit het andere uiteinde aan op de HDMI-poort van de projector.
aAls u problemen ondervindt met de geluidsweergave via de HDMI-
aansluiting, sluit dan het ene uiteinde van een in de handel verkrijgbare
RCA-audiokabel aan op de L-Audio-R-poort van de projector en het
andere uiteinde op de audio-uitgang van uw videobron. Selecteer de
audio-ingang waarop u hebt aangesloten in het menu Uitgebreid van
de projector.
sUitgebreid >A/V-instellingen >Audio-instellingen >HDMI1-
audio-uitvoer
sUitgebreid >A/V-instellingen >Audio-instellingen >HDMI2-
audio-uitvoer
gg Verwante koppelingen
• "Instellingen van configuratie van de projector - Menu Uitgebreid" pag.120
• "Functielijst" pag.11
Aansluiten op een samengestelde videobron
Als uw videobron een samengestelde-videopoort heeft, kunt u deze aansluiten
op de projector met een videokabel in RCA-stijl of een A/V-kabel.
U kunt geluid afspelen via het luidsprekersysteem van de projector door een
in de handel verkrijgbare RCA-audiokabel aan te sluiten.
aControleer of de audiokabel voorzien is van het label "Geen weerstand".
aSluit de kabel met de gele connector aan op de gele video-uitgang van
uw videobron.

Projectoraansluitingen 27
bSluit het andere uiteinde aan op de Video-poort van de projector.
cSluit de audiokabel aan op de audio-uitgangen van uw videobron.
dSluit het andere uiteinde aan op de L-Audio-R-poorten van de
projector.
gg Verwante koppelingen
• "Functielijst" pag.11
Aansluiten op externe USB-apparaten
Volg de instructies in deze secties voor het aansluiten van externe USB-
apparaten op de projector.
gg Verwante koppelingen
• "Projectie USB-apparaat" pag.27
• "Verbinden met een USB-apparaat" pag.27
• "Een USB-apparaat loskoppelen" pag.28
Projectie USB-apparaat
U kunt beelden en andere inhoud projecteren zonder hierbij een computer of
video-apparaat te gebruiken door één van deze apparaten aan te sluiten op uw
projector:
• USB-flashstation
• Digitale camera of smartphone
• USB-harde schijf
a• Digitale camera's of smartphones moeten apparaten met USB zijn,
geen TWAIN-compatibele apparaten, en moeten compatibel zijn met
de USB-massaopslagklasse.
• USB-harde schijven moeten voldoen aan de volgende vereisten:
• Compatibel met USB-massaopslagklasse (niet alle apparaten van
USB-massaopslagklasse worden ondersteund)
• Geformatteerd in FAT16/32
• Met eigen stroomvoorziening via eigen stroomtoevoer (harde
schijven met stroomtoevoer via bus worden niet aanbevolen)
• Vermijd het gebruik van harde schijven met meerdere partities
U kunt diavoorstellingen van afbeeldingsbestanden projecteren naar een
aangesloten USB-apparaat.
gg Verwante koppelingen
• "Functielijst" pag.11
• "Een PC Free-presentatie projecteren" pag.62
Verbinden met een USB-apparaat
U kunt uw USB-apparaat aansluiten op de USB-A-poort van de projector en
deze gebruiken voor het projecteren van beelden en andere inhoud.

Projectoraansluitingen 28
aAls er een stroomadapter bij uw USB-apparaat is geleverd, sluit u het
apparaat aan op het stopcontact.
bSluit de USB-kabel of het USB-flashstation aan op de USB-A-poort van
de projector zoals weergegeven.
Let op
• Gebruik de USB-kabel die is geleverd bij of is aanbevolen voor gebruik
met het apparaat.
• Sluit geen USB-hub of een USB-kabel die langer is dan 3 meter aan,
anders zal het apparaat mogelijk niet correct werken.
cSluit zo nodig het andere uiteinde aan op uw apparaat.
gg Verwante koppelingen
• "Functielijst" pag.11
Een USB-apparaat loskoppelen
Als u klaar bent met de presentatie met een aangesloten USB-apparaat,
koppelt u het apparaat los van de projector.
aSchakel, indien nodig, het apparaat uit en koppel het los.
bKoppel het USB-apparaat los van de projector.
Aansluiten op een documentcamera
U kunt een documentcamera aansluiten op uw projector voor het projecteren
van beelden die door de camera worden weergegeven.
De verbindingsmethode verschilt afhankelijk van het model van uw Epson-
documentcamera. Raadpleeg de handleiding van de documentcamera voor
meer informatie.
gg Verwante koppelingen
• "Functielijst" pag.11
Aansluiten op externe apparaten
Volg de instructies in deze secties voor het aansluiten van externe apparaten
op de projector.
gg Verwante koppelingen
• "Aansluiten op Externe luidsprekers" pag.28
Aansluiten op Externe luidsprekers
Om het geluid van uw presentatie te verbeteren, kunt u de projector
aansluiten op luidsprekers met eigen stroomvoorziening. U kunt het volume
bedienen vanaf de afstandsbediening van de projector.
a• Als u audio wilt uitvoeren van de externe luidsprekers wanneer de
projector is uitgeschakeld, selecteert u Altijd als de instelling voor
A/V-uitvoer in het menu Uitgebreid van de projector.
sUitgebreid >A/V-instellingen >A/V-uitvoer
• U kunt de projector ook aansluiten op een versterker met
luidsprekers.
• Het ingebouwde luidsprekersysteem van de projector wordt
uitgeschakeld wanneer u externe luidsprekers aansluit.
aZorg dat uw computer of videobron is aangesloten op de projector met
zowel audio- als videokabels zoals nodig.

Projectoraansluitingen 29
bZoek de geschikte kabel voor het aansluiten op uw externe luidsprekers,
zoals een stereo ministekker-naar-connectorkabel of een ander type
kabel of adapter.
cSluit het ene uiteinde van de kabel aan op uw externe luidsprekers zoals
nodig.
dSluit het uiteinde met de stereo ministekker aan op de Audio Out van
uw projector.
gg Verwante koppelingen
• "Instellingen van configuratie van de projector - Menu Uitgebreid" pag.120
• "Functielijst" pag.11

Batterijen in de afstandsbediening plaatsen 30
De afstandsbediening werkt met twee AA-batterijen die bij de projector zijn
geleverd.
Let op
Lees de Veiligheidsvoorschriften voordat u aan de slag gaat met de batterijen.
aVerwijder de batterijklep zoals weergegeven.
bVerwijder de oude batterijen indien nodig.
aGooi lege batterijen weg in overeenstemming met de lokale
voorschriften.
cPlaats de batterijen met de uiteinden +en –in de weergegeven richting.
Waarschuwing
Plaats de batterijen aan de hand van de plus- (+) en mintekens (–) in de
batterijhouder. Als de batterijen verkeerd worden gebruikt, kan hij
ontploffen of gaan lekken en brand, letsel of productschade veroorzaken.
dPlaats de batterijklep terug en druk deze omlaag tot de klep op zijn
plaats klikt.

Gebruik van de afstandsbediening 31
Met de afstandsbediening kunt u de projector bedienen vanaf nagenoeg overal
in de kamer.
Zorg dat u de afstandsbediening naar de ontvangers op de projector richt
binnen de hier weergegeven afstand en hoeken.
aVermijd het gebruik van de afstandsbediening in omstandigheden met
felle tl-lampen of in direct zonlicht, anders zal de projector niet
reageren op opdrachten. Als u de afstandsbediening langere tijd niet
zult gebruiken, moet u de batterijen verwijderen.

De lensafdekking openen 32
aOm de lensafdekking van de projector te openen, schuift u de AV
Mute-schuifklep tot u een klik hoort.
bOm de lens af te dekken of het geprojecteerde beeld en het geluid
tijdelijk uit te schakelen, sluit u de lensafdekking.
aDe voeding van de projector schakelt 30 minuten nadat A/V dempen is
ingeschakeld, automatisch uit. U kunt deze functies uitschakelen.
sECO >Timerafdekking lens
gg Verwante koppelingen
• "Functielijst" pag.11
De basisfuncties van de projector gebruiken
Volg de instructies in deze secties om de basisfuncties van de projector te gebruiken.
gg Verwante koppelingen
• "De projector inschakelen" pag.34
• "De projector uitschakelen" pag.37
• "De datum en tijd instellen" pag.38
• "De taal voor de menu's van de projector selecteren" pag.40
• "Projectiemodi" pag.41
• "Een testpatroon weergeven" pag.43
• "De beeldhoogte aanpassen" pag.44
• "Beeldvorm" pag.45
• "De grootte van het beeld aanpassen met de zoomstelring" pag.49
• "Het beeld scherpstellen met de scherpstelring" pag.50
• "Een beeldbron selecteren" pag.51
• "Hoogte-breedteverhouding beeld" pag.53
• "Aanpassen van de beeldkwaliteit (kleurmodus)" pag.55
• "Het volume regelen met de volumeknoppen" pag.57

De projector inschakelen 34
Zat de computer of videoapparatuur die u wilt gebruiken aan nadat u de
projector hebt ingeschakeld.
aSluit de voedingskabel aan op de voedingsingang van de projector en
steek de stekker in het stopcontact.
Het voedingslampje van de projector licht blauw op. Dit geeft aan dat
de projector stroom krijgt, maar nog niet is ingeschakeld (de projector
staat in stand-bymodus).
bDruk op de voedingsknop op het bedieningspaneel of de
afstandsbediening om de projector in te schakelen.
De projector piept en het statuslampje knippert blauw terwijl de
projector bezig is met opwarmen. Zodra de projector is opgewarmd,
stopt het statuslampje met knipperen en wordt het blauw.
cOpen de lensafdekking van de projector.
Probeer het volgende als u geen geprojecteerd beeld ziet.
• Controleer of de lensafdekking helemaal geopend is.
• Schakel de aangesloten computer of het video-apparaat in.
• Wijzig de schermuitgang van de computer wanneer u een laptop gebruikt.
• Stop een dvd of andere videomedia en druk op Afspelen (indien nodig).
• Druk op de afstandsbediening of het bedieningspaneel op de knop [Source
Search] om de bron te detecteren.
• Druk op de afstandsbediening op de knop voor de gewenste videobron.
• Als het Startscherm wordt weergegeven, selecteert u de bron die u wilt
projecteren.

De projector inschakelen 35
Waarschuwing
• Kijk nooit direct in de projectorlens wanneer de lamp brandt. Dit kan schade
aan uw ogen veroorzaken en is vooral gevaarlijk voor kinderen.
• Wanneer u de projector van op een afstand inschakelt met behulp van de
afstandsbediening, moet u ervoor zorgen dat er niemand in de lens kijkt.
• Blokkeer tijdens de projectie het licht van de projector niet met een boek of
andere objecten. Als het licht van de projector wordt geblokkeerd, wordt het
gebied waarop het licht schijnt warm waardoor het kan smelten, verbranden of
vlam vatten. De lens kan ook warm worden door het gereflecteerde licht
waardoor de projector ook defect kan raken. Om de projectie te stoppen,
gebruikt u de knop A/V dempen of schakelt u de projector uit.
• Als lichtbron van de projector wordt een kwiklamp met hoge interne druk
gebruikt. Als de lamp wordt onderworpen aan trillingen of schokken, of als deze
te lang is gebruikt, kan de lamp breken of niet inschakelen. Als de lamp ontploft,
kunnen er niet alleen gassen vrijkomen, maar ook kleine glasfragmenten die
kunnen verspreid worden. Dit kan letsel veroorzaken. Zorg dat u de
onderstaande instructies naleeft.
• Demonteer of beschadig de lamp niet of stel deze niet bloot aan impact.
• Breng uw gezicht niet dicht bij de projector terwijl deze in gebruik is.
• Er moet met bijzondere aandacht te werk worden gegaan wanneer de projector
aan een plafond is gemonteerd omdat er kleine stukjes glas kunnen vallen
wanneer het lampdeksel wordt verwijderd. Wanneer u de projector
schoonmaakt of de lamp zelf vervangt, moet u goed opletten dat er geen
dergelijke stukjes glas in uw ogen of mond terechtkomen.
Als de lamp breekt moet u het gebied onmiddellijk verluchten. Neem ook
contact op met een arts als er fragmenten gebroken glas zijn ingeademd of in de
ogen of mond zijn terechtgekomen.
a• Wanneer de instelling Dir. Inschakelen is ingesteld op Aan in het
menu Uitgebreid van de projector, wordt de projector ingeschakeld
zodra u deze aansluit. Houd ermee rekening dat de projector ook
automatisch wordt ingeschakeld na herstel van een stroomuitval.
sUitgebreid >Bewerking >Dir. Inschakelen
• Als u een specifieke poort selecteert als de instelling Autom.
inschakeling in het menu Uitgebreid van de projector, wordt de
projector ingeschakeld zodra deze een signaal of kabelaansluiting van
deze poort detecteert.
sUitgebreid >Bewerking >Autom. inschakeling
gg Verwante koppelingen
• "Startscherm" pag.35
• "Instellingen van configuratie van de projector - Menu Uitgebreid" pag.120
• "Functielijst" pag.11
Startscherm
Met de functie Startscherm kunt u gemakkelijk een beeldbron selecteren en
nuttige functies openen. U kunt het Startscherm weergeven door op het
bedieningspaneel of de afstandsbediening op de knop [Home] te drukken. Het
Startscherm wordt ook weergegeven wanneer u de projector inschakelt en er
geen signaal wordt ingevoerd.

De projector inschakelen 36
Druk op de pijlknoppen op het bedieningspaneel of de afstandsbediening om
een menu-item te selecteren en druk dan op [Enter].
ASelecteert de bron die u wilt projecteren.
BToont de Verbindingsgids. U kunt de draadloze verbindingsmethoden
selecteren in overeenstemming met de apparaten die u gebruikt, zoals
smartphones of computers.
CToont het Help-scherm.
DToont het menu van de projector.
EVoert de menuopties uit die zijn toegewezen aan de instelling Startscherm in
het menu Uitgebreid van de projector.
FProjecteert twee beelden van verschillende beeldbronnen tegelijk door het
geprojecteerde scherm te splitsen.
GCorrigeert de vorm van een beeld dat een oneven rechthoek is.
aHet Startscherm verdwijnt na 10 minuten inactiviteit.
gg Verwante koppelingen
• "Beeldvorm" pag.45
• "Instellingen van configuratie van de projector - Menu Uitgebreid" pag.120
• "Functielijst" pag.11
• "De projectormenu's gebruiken" pag.113
• "De Help-schermen van de projector gebruiken" pag.157
• "Twee beelden tegelijk projecteren" pag.59

De projector uitschakelen 37
Schakel de projector uit na gebruik.
a• Schakel dit product uit wanneer het niet in gebruik is om de
levensduur van de projector te verlengen. De levensduur van de lamp
verschilt afhankelijk van de geselecteerde modus, de
omgevingsomstandigheden en het gebruik. De helderheid vermindert
na verloop van tijd.
• Aangezien de projector de functie voor direct uitschakelen
ondersteunt, kan deze direct worden uitgeschakeld via de
stroomonderbreker.
aDruk op de voedingsknop op het bedieningspaneel of de
afstandsbediening.
De projector toont een scherm met de bevestiging van het uitschakelen.
bDruk opnieuw op de voedingsknop. (Druk op een willekeurige andere
knop om het apparaat ingeschakeld te houden.)
Het geprojecteerde beeld verdwijnt, de projector geeft twee keer een
pieptoon en het statusindicatielampje gaat uit.
aMet de Instant Off-technologie van Epson is er geen
afkoelperiode zodat u de projector altijd meteen kunt inpakken
en meenemen.
cOm de projector te transporteren of op te bergen, controleer of het
voedingslampje blauw is (niet knipperend) en het statuslampje uit is.
Koppel dan de voedingskabel los.
dSluit de lensafdekking van de projector.
gg Verwante koppelingen
• "Functielijst" pag.11

De datum en tijd instellen 38
U kunt de datum en tijd instellen voor de projector.
aZet de projector aan.
bDruk op de knop [Menu] op het bedieningspaneel of de
afstandsbediening.
cSelecteer het menu Uitgebreid en druk op [Enter].
dSelecteer de instelling Bewerking en druk op [Enter].
eSelecteer de instelling Datum & tijd en druk op [Enter].
U ziet dit scherm:
fSelecteer de instelling Datum & tijd en druk op [Enter].
U ziet dit scherm:
gSelecteer Datum, druk op [Enter] en gebruik het weergegeven
toetsenbord om de datum van vandaag in te voeren.
hSelecteer Tijd, druk op [Enter] en gebruik het weergegeven toetsenbord
om de huidige tijd in te voeren.
iSelecteer Tijdsverschil (UTC), druk op [Enter] en stel het tijdverschil
met de gecoördineerde universele tijd in.
jWanneer u klaar bent, selecteert u Instellen en drukt u op [Enter].
kOm de zomertijd te activeren, selecteert u de instelling Zomertijd
instellen en drukt u op [Enter]. Selecteer dan de instellingen.
lWanneer u klaar bent, selecteert u Instellen en drukt u op [Enter].

De datum en tijd instellen 39
mOm de tijd automatisch bij te werken via een tijdserver op internet,
selecteert u de instelling Internettijd en drukt u op [Enter]. Selecteer
dan de instellingen.
nWanneer u klaar bent, selecteert u Instellen en drukt u op [Enter].
oDruk op [Menu] of [Esc] om de menu's af te sluiten.
gg Verwante koppelingen
• "Functielijst" pag.11

De taal voor de menu's van de projector selecteren 40
Als u de menu's en berichten van de projector in een andere taal wilt
weergeven, kunt u de instelling Taal wijzigen.
aZet de projector aan.
bDruk op de knop [Menu] op het bedieningspaneel of de
afstandsbediening.
cSelecteer het menu Uitgebreid en druk op [Enter].
dSelecteer de instelling Taal en druk op [Enter].
eSelecteer de taal die u wilt gebruiken en druk op [Enter].
fDruk op [Menu] of [Esc] om de menu's af te sluiten.

Projectiemodi 42
eSelecteer een projectiemodus en druk op [Enter].
fDruk op [Menu] of [Esc] om de menu's af te sluiten.

Een testpatroon weergeven 43
U kunt een testpatroon weergeven voor het aanpassen van het geprojecteerde
beeld zonder een computer of video-apparaat aan te sluiten.
aU moet een beeld projecteren van het aangesloten apparaat om menu-
items in te stellen die niet kunnen worden ingesteld terwijl het
testbeeld wordt weergeven, of om het geprojecteerde beeld fijn af te
stemmen.
aZet de projector aan.
bDruk op de knop [Menu] op het bedieningspaneel of de
afstandsbediening.
cSelecteer het menu Instellingen en druk op [Enter].
dSelecteer Patroon >Testpatroon en druk op [Enter].
Het testpatroon wordt weergegeven.
ePas het beeld aan zoals nodig.
fDruk op de knop [Esc] om het testpatroon te wissen.

De beeldhoogte aanpassen 44
Als u projecteert vanaf een tafel of een ander plat oppervlak en het beeld te
hoog of te laag is, kunt u de beeldhoogte aanpassen met de verstelbare voeten
van de projector.
Hoe groter de kantelhoek, des te moeilijker wordt het om scherp te stellen.
Plaats de projector zo dat slechts een kleine kantelhoek nodig is.
aSchakel de projector in en geef een beeld weer.
bOm de voeten vooraan te regelen, trekt u de ontgrendelingshendel van
de voeten omhoog en tilt u de voorkant van de projector op.
De voet steken uit de projector.
U kunt de positie afstellen tot ca. 12 graden.
cLaat de hendel los om de voeten te vergrendelen.
dAls het beeld is gekanteld, draait u aan de voet aan de achterkant om de
hoogte te regelen.
ADe achterste voet uitschuiven
BDe achterste voet intrekken
Als het geprojecteerde beeld niet rechthoekig is, moet u de beeldvorm
aanpassen.
gg Verwante koppelingen
• "Beeldvorm" pag.45

Beeldvorm 45
U kunt een gelijkmatige, rechthoekige vorm projecteren door de projector
direct voor het midden van het scherm te plaatsen en waterpas te houden. Als
u de projector in een hoek op het scherm plaatst, omhoog of omlaag kantelt of
naar een zijde kantelt, moet u mogelijk de vorm van het beeld corrigeren.
Na de correctie is uw beeld iets kleiner.
Voor beelden met de beste kwaliteit, raden wij u aan de installatiepositie van
de projector aan te passen om de correcte beeldgrootte en -vorm te bereiken.
gg Verwante koppelingen
• "Autom. V-Keystone" pag.45
• "De beeldvorm corrigeren met de horizontale Keystone-schuifregelaar"
pag.45
• "De beeldvorm corrigeren met de keystone-knoppen" pag.46
• "De beeldvorm corrigeren met Quick Corner" pag.47
Autom. V-Keystone
Wanneer de projector wordt verplaatst of gekanteld, corrigeert Autom. V-
Keystone automatisch elke verticale keystone-vervorming.
Autom. V-Keystone kan de vervorming van het geprojecteerde beeld
corrigeren in deze omstandigheden:
• De projectiehoek is ongeveer 30º omhoog of omlaag
• De instelling Projectie is ingesteld op Voorkant in het menu Uitgebreid
van de projector
a• Als u de functie Autom. V-Keystone niet wilt gebruiken, stelt u
Autom. V-Keystone in op Uit in het menu van de projector.
sInstellingen >Keystone >H/V-Keystone >Autom. V-Keystone
gg Verwante koppelingen
• "Projectiemodi" pag.41
• "Instellingen van configuratie van de projector - Menu Uitgebreid" pag.120
• "Instellingen projectorfuncties - Menu Instellingen" pag.118
• "Functielijst" pag.11
De beeldvorm corrigeren met de horizontale
Keystone-schuifregelaar
U kunt de horizontale keystone-schuifregelaar gebruiken voor het corrigeren
van de vorm van een beeld dat een ongelijke horizontale rechthoek is, zoals
wanneer de projector op de zijkant van het projectiegebied is geplaatst.
U kunt effectieve correcties aanbrengen wanneer de projectiehoek ongeveer
30º rechts of links is.
aSchakel de projector in en geef een beeld weer.
bPas de schuifregelaar aan tot het beeld een gelijkmatige rechthoek is.
Na de correctie is uw beeld iets kleiner.
a• Wanneer u de horizontale keystone-schuifregelaar gebruikt,
stelt u H-Keystone-regelaar op Aan in het menu Instellingen
van de projector.
sInstellingen >Keystone >H/V-Keystone >H-Keystone-
regelaar
• U kunt de vorm van het beeld ook in horizontale richting
corrigeren via het menu Instellingen van de projector.
sInstellingen >Keystone >H/V-Keystone
gg Verwante koppelingen
• "Instellingen projectorfuncties - Menu Instellingen" pag.118
• "Functielijst" pag.11

Beeldvorm 46
De beeldvorm corrigeren met de keystone-knoppen
U kunt de keystone-correctieknoppen van de projector gebruiken om de
vorm van een beeld dat niet rechthoekig is, te corrigeren.
U kunt de keystone-knoppen gebruiken voor het corrigeren van beelden tot
30º rechts, links, omhoog of omlaag.
aSchakel de projector in en geef een beeld weer.
bDruk op één van de verticale keystone-aanpassingsknoppen op het
bedieningspaneel om het Keystone-aanpassingsscherm weer te geven.
cDruk op een keystone-knop om de beeldvorm aan te passen.
a• Als de projector buiten uw bereik is geïnstalleerd, kunt u de vorm
van het beeld ook corrigeren met de afstandsbediening.
sInstellingen >Keystone >H/V-Keystone
gg Verwante koppelingen
• "Instellingen projectorfuncties - Menu Instellingen" pag.118

Beeldvorm 47
De beeldvorm corrigeren met Quick Corner
U kunt de instelling Quick Corner van de projector gebruiken om de vorm
en grootte van een beeld dat niet rechthoekig is, te corrigeren.
aSchakel de projector in en geef een beeld weer.
bDruk op de knop [Menu] op het bedieningspaneel of de
afstandsbediening.
cSelecteer het menu Instellingen en druk op [Enter].
dSelecteer Keystone en druk op [Enter].
eSelecteer Quick Corner en druk op [Enter]. Druk dan opnieuw op
[Enter] indien dat nodig is.
U ziet het scherm voor het selecteren van gebieden.
fGebruik de pijlknoppen om de hoek te selecteren van het beeld dat u
wilt aanpassen. Druk vervolgens op [Enter].
gDruk op de pijlknoppen om de beeldvorm aan te passen, zoals nodig.
Om terug te keren naar het scherm voor de gebiedsselectie, drukt u op
[Enter].

De grootte van het beeld aanpassen met de zoomstelring 49
U kunt de grootte van het beeld wijzigen met de zoomstelring van de
projector. (Alleen beschikbaar voor modellen die de zoomstelring hebben.)
aSchakel de projector in en geef een beeld weer.
bDraai aan de zoomstelring om het beeld te vergroten of verkleinen.
gg Verwante koppelingen
• "Functielijst" pag.11

Een beeldbron selecteren 51
Wanneer meerdere beeldbronnen, zoals een computer en dvd-speler, zijn
aangesloten op de projector, kunt u schakelen tussen de beeldbronnen.
Afhankelijk van het projectormodel verschillen de beschikbare bronnen.
aControleer of de aangesloten beeldbron die u wilt gebruiken, is
ingeschakeld.
bPlaats voor videobeeldbronnen een dvd of andere videomedia en druk
op Afspelen.
cVoer één van de volgende bewerkingen uit:
• Druk op het bedieningspaneel of de afstandsbediening op de knop
[Source Search] tot u het beeld ziet van de gewenste bron.
aDit scherm wordt weergegeven wanneer er geen beeldsignaal
is gedetecteerd. Controleer de kabelaansluitingen tussen de
projector en beeldbron.
• Druk op de afstandsbediening op de knop voor de gewenste bron.
Als er meer dan één poort is voor die bron, drukt u opnieuw op de
knop om te bladeren door de bronnen.
• Druk op het bedieningspaneel of de afstandsbediening op de knop
[Home].

Hoogte-breedteverhouding beeld 54
Hoogte-breedtemodus Beschrijving
Zoomen Toont beelden op de volledige breedte van het
projectiegebied en behoudt de hoogte-
breedteverhouding van het beeld.
Bronformaat Toont beelden zoals ze zijn (hoogte-breedteverhouding
en resolutie worden behouden).
gg Verwante koppelingen
• "Functielijst" pag.11
Uiterlijk geprojecteerd beeld met elke Hoogte-
breedtemodus
In bepaalde hoogte-breedteverhoudingen kunnen, afhankelijk van de hoogte-
breedteverhouding en resolutie van uw ingangssignaal, zwarte banden en
bijgesneden beelden worden geprojecteerd. Raadpleeg de volgende tabel om
de positie van zwarte banden en bijgesneden beelden te bevestigen.
aHet beeld voor Bronformaat verschilt afhankelijk van het
ingangssignaal.
Hoogte-
breedtemodus
Hoogte-breedteverhouding voor ingangssignalen
16:10 16:9 4:3
Normaal
Automatisch
Volledig
Zoomen
Hoogte-
breedtemodus
Hoogte-breedteverhouding voor ingangssignalen
16:10 16:9 4:3
Bronformaat
gg Verwante koppelingen
• "Functielijst" pag.11

Aanpassen van de beeldkwaliteit (kleurmodus) 55
De projector biedt verschillende kleurmodi die zorgen voor een optimale
helderheid, contrast en kleur voor verschillende weergave-omgevingen en
beeldtypes. U kunt de modus selecteren die past bij uw beeld en omgeving of
u kunt experimenteren met de beschikbare modi.
gg Verwante koppelingen
• "De kleurmodus wijzigen" pag.55
• "Beschikbare kleurmodi" pag.55
• "Instelling Autom. iris" pag.55
De kleurmodus wijzigen
U kunt de Kleurmodus van de projector wijzigen via de afstandsbediening om
het beeld te optimaliseren voor uw weergave-omgeving.
aSchakel de projector in en schakel naar de beeldbron die u wilt
gebruiken.
bDruk op de knop [Color Mode] op de afstandsbediening om de
Kleurmodus te wijzigen.
De naam van de Kleurmodus verschijnt kort op het scherm en daarna
wijzigt het uiterlijk van het beeld.
cOm te bladeren door alle beschikbare kleurmodi voor uw
ingangssignaal, drukt u herhaaldelijk op de knop [Color Mode].
aU kunt de instelling Kleurmodus ook configureren in het menu
Afbeelding van de projector.
gg Verwante koppelingen
• "Instellingen Beeldkwaliteit - Menu Beeld" pag.115
Beschikbare kleurmodi
U kunt de projector instellen voor het gebruik van deze kleurmodi,
afhankelijk van de ingangsbron die u gebruikt:
Kleurmodus Beschrijving
Dynamisch Dit is de helderste modus. Ideaal om prioriteit te
geven aan de helderheid.
Heldere Bioscoop Ideaal voor het projecteren van levendige beelden.
Cinema Ideaal om van inhoud te genieten, zoals films.
Spel Optimaal voor het spelen van games.
Instelling Autom. iris
U kunt Autom. iris inschakelen om het beeld automatisch te optimaliseren
op basis van de helderheid van de inhoud.
Deze instelling is beschikbaar voor de kleurmodus Dynamisch of Cinema.
aSchakel de projector in en schakel naar de beeldbron die u wilt
gebruiken.
bDruk op de knop [Menu] op het bedieningspaneel of de
afstandsbediening.

Aanpassen van de beeldkwaliteit (kleurmodus) 56
cSelecteer het menu Beeld en druk op [Enter].
dSelecteer Autom. iris en druk op [Enter].
eKies één van de volgende opties en druk op [Enter]:
•Normaal voor een standaard helderheidsaanpassing.
•Hoge snelheid om de helderheid aan te passen zodra de scène
verandert.
fDruk op [Menu] of [Esc] om de menu's af te sluiten.
Projectorfuncties aanpassen
Volg de instructies in deze secties om de aanpassingsfuncties van de projector te gebruiken.
gg Verwante koppelingen
• "Twee beelden tegelijk projecteren" pag.59
• "Een PC Free-presentatie projecteren" pag.62
• "Het beeld en geluid tijdelijk uitschakelen" pag.67
• "De video-actie tijdelijk stoppen" pag.68
• "In- en uitzoomen van beelden (E-zoom)" pag.69
• "Het beeld van een gebruikerslogo opslaan" pag.71
• "Een gebruikerspatroon opslaan" pag.73
• "Correctie kleurverschil bij het projecteren vanaf meerdere projectoren" pag.74
• "Beveiligingsfuncties projector" pag.77

Twee beelden tegelijk projecteren 59
U kunt de functie Split screen gebruiken om simultaan twee beelden te
projecteren van verschillende beeldbronnen. U kunt de functie Split screen
bedienen met de afstandsbediening of de menu's van de projector.
a• Terwijl u de functie Split screen gebruikt, zullen andere
projectorfuncties mogelijk niet beschikbaar zijn en kunnen sommige
instellingen automatisch worden toegepast op beide beelden.
aDruk op de knop [Split] op de afstandsbediening.
Het beeld van de huidige bron wordt naar links in het scherm
verplaatst.
aU kunt dezelfde bewerkingen uitvoeren via Split Screen in het
menu Instellingen van de projector.
bDruk op de knop [Menu].
U ziet dit scherm:

Twee beelden tegelijk projecteren 61
Niet-ondersteunde combinaties van ingangsbronnen
voor projectie op gesplitst scherm
Deze ingangsbroncombinaties kunnen niet worden geprojecteerd op een
gesplitst scherm.
• Computer en Video
• HDMI1, HDMI2 en Screen Mirroring
• HDMI1 en HDMI2
• USB Display en USB/LAN
• USB en LAN
gg Verwante koppelingen
• "Functielijst" pag.11
Beperkingen projectie gesplitst scherm
Beperkingen in bediening
De volgende handelingen kunt u niet uitvoeren tijdens de projectie in split
screen.
• Het projectormenu instellen
• E-Zoom
• De hoogte-breedteverhouding wijzigen (de hoogte-breedteverhouding is
ingesteld op Normaal)
• Handelingen met de knop [User] op de afstandsbediening
• Autom. iris
Beeldbeperkingen
• Als u aanpassingen aanbrengt, zoals aan Helderheid,Contrast,
Kleurverzadiging,Tint en Scherpte in het menu Beeld van de projector,
kunt u ze alleen toepassen op het beeld aan de linkerzijde.
Standaardaanpassingen worden toegepast op het beeld aan de rechterzijde.
De aanpassingen die het volledige geprojecteerde beeld beïnvloeden, zoals
Kleurmodus en Kleurtemperatuur worden toegepast voor de beelden aan
de linker- en de rechterzijde.
• Zelfs als u aanpassingen aanbrengt voor Ruisvermindering en
Deinterlacing in het menu Beeld van de projector, wordt
Ruisvermindering ingesteld op 0 en Deinterlacing Op Uit voor het beeld
aan de rechterzijde.
sBeeld >Beeldverbetering >Ruisvermindering
sBeeld >Beeldverbetering >Deinterlacing
• Zelfs als u Achtergrond weerg. instelt op Logo in het menu Uitgebreid van
de projector, verschijnt het blauwe scherm wanneer er geen beeldsignaal
wordt ingevoerd.
gg Verwante koppelingen
• "Hoogte-breedteverhouding beeld" pag.53
• "Aanpassen van de beeldkwaliteit (kleurmodus)" pag.55
• "Instellingen projectorfuncties - Menu Instellingen" pag.118
• "Instellingen van configuratie van de projector - Menu Uitgebreid" pag.120
• "Instellingen Beeldkwaliteit - Menu Beeld" pag.115
• "In- en uitzoomen van beelden (E-zoom)" pag.69
• "Instelling Autom. iris" pag.55

Een PC Free-presentatie projecteren 62
U kunt de functie PC Free van de projector gebruiken wanneer u een USB-
apparaat aansluit dat compatibele presentatiebestanden bevat. Hiermee kunt u
snel en gemakkelijk een presentatie weergeven en deze bedienen via de
afstandsbediening van de projector.
gg Verwante koppelingen
• "Ondersteunde PC Free-bestandstypen" pag.62
• "Voorzorgsmaatregelen voor PC Free-projectie" pag.62
• "Een PC Free-diavoorstelling starten" pag.63
• "PC Free-filmvoorstelling starten" pag.64
• "PC Free-weergave-opties" pag.65
• "Functielijst" pag.11
Ondersteunde PC Free-bestandstypen
U kunt deze bestandstypen projecteren met de functie PC Free van de
projector.
a• Plaats voor de beste resultaten uw bestand op een medium dat is
geformatteerd in FAT16/32.
• Als u problemen ondervindt met het projecteren van media die met
niet-Windows-bestandssystemen zijn geformatteerd, kunt u in plaats
daarvan proberen de media voor Windows te formatteren.
Bestandsinh
oud
Bestandsty
pe
(extensie)
Details
Beeld .jpg Zorg ervoor dat het bestand geen van de volgende
kenmerken heeft:
• CMYK-formaat
• Progressief formaat
• Zeer gecomprimeerd
• Een hogere resolutie dan 8192 × 8192
.bmp Zorg ervoor dat het bestand geen van de volgende
kenmerken heeft:
• Een hogere resolutie dan 1280 × 800
.gif Zorg ervoor dat het bestand geen van de volgende
kenmerken heeft:
• Een hogere resolutie dan 1280 × 800
• Geanimeerd
• Geïnterlinieerd
.png Zorg ervoor dat het bestand geen van de volgende
kenmerken heeft:
• Een hogere resolutie dan 1920 × 1080
• Geïnterlinieerd
Film .avi
(Motion
JPEG)
Ondersteunt alleen AVI 1.0.
Zorg ervoor dat het bestand geen van de volgende
kenmerken heeft:
• Opgeslagen met een andere audiocodec dan PCM of
ADPCM
• Een hogere resolutie dan 1280 × 720
• Groter dan 2 GB
Voorzorgsmaatregelen voor PC Free-projectie
Let op de volgende voorzorgsmaatregelen wanneer u de functies van PC Free
gebruikt.

Een PC Free-presentatie projecteren 63
• U kunt geen USB-sleutel gebruiken voor functies van PC Free.
• Koppel het USB-opslagapparaat niet los terwijl het wordt gebruikt, anders
zal PC Free mogelijk niet goed werken.
• U zult mogelijk de beveiligingsfuncties op bepaalde USB-opslagapparaten
niet kunnen gebruiken met PC Free-functies.
• Wanneer u een USB-apparaat met een stroomadapter aansluit, moet u de
stroomadapter aansluiten op een stopcontact wanneer u het apparaat met
uw projector gebruikt.
• Sommige in de handel verkrijgbare USB-kaartlezers zijn mogelijk niet
compatibel zijn met de projector.
• De projector kan tegelijkertijd maximaal 5 kaarten die in de aangesloten
kaartlezer zijn gestopt, herkennen.
• U kunt de keystone-vervorming niet corrigeren terwijl u projecteert in PC
Free. Corrigeer daarom de beeldvorm voordat u begint met uw presentatie.
• U kunt de volgende functies gebruiken terwijl u projecteert in PC Free.
• Bevriezen
• A/V dempen
• E-Zoom
gg Verwante koppelingen
• "De video-actie tijdelijk stoppen" pag.68
• "Het beeld en geluid tijdelijk uitschakelen" pag.67
• "In- en uitzoomen van beelden (E-zoom)" pag.69
Een PC Free-diavoorstelling starten
Nadat u een USB-apparaat hebt aangesloten op de projector, kunt u schakelen
naar de USB-ingangsbron en uw diavoorstelling starten.
a• U kunt de bewerkingsopties van PC Free wijzigen of speciale effecten
toevoegen door Optie te markeren onderaan het scherm en op
[Enter] te drukken.
aDruk op de knop [USB] op de afstandsbediening.
Het scherm met de PC Free-bestandenlijst wordt weergegeven.
a• Als het scherm Station selecteren wordt weergegeven, drukt u
op de pijlknoppen om het station te selecteren en drukt u op
[Enter].
• Om beelden van het andere USB-station weer te geven,
markeert u Station selecteren bovenaan in het scherm met de
bestandslijst en drukt u op [Enter].
bVoer één van de volgende stappen uit om uw bestanden te zoeken:
• Als u bestanden in een submap op uw apparaat wilt weergeven, drukt
u op de pijlknoppen om de map te markeren en drukt u op [Enter].
• Om terug te keren naar een hoger mapniveau op uw apparaat,
markeert u Trg nr bov. en drukt u op [Enter].
cVoer één van de volgende bewerkingen uit:
• Om een individueel beeld weer te geven, drukt u op de pijlknoppen
om het beeld te markeren en drukt u op [Enter]. (Druk op de knop
[Esc] om terug te keren naar het scherm met de bestandenlijst.)

Een PC Free-presentatie projecteren 64
• Om een diavoorstelling van alle beelden in een map weer te geven,
drukt u op de pijlknoppen om de optie Dia show onderaan het
scherm en drukt u op [Enter].
a• U kunt de tijd voor het wisselen van het beeld door Optie te
markeren onderaan op het scherm en op [Enter] te drukken.
• Als er bestandsnamen zijn die groter zijn dan het
weergavegebied of niet-ondersteunde symbolen bevatten,
kunnen de bestandsnamen alleen in de schermweergave
worden verkort of gewijzigd.
dGebruik de volgende opdrachten tijdens het projecteren om de
weergave te besturen:
• Druk op de pijlknop omhoog of omlaag om een weergegeven beeld
te draaien.
• Druk op de pijlknop naar links of rechts om naar het volgende of
vorige beeld te gaan.
eOm de weergave te stoppen, volgt u de instructies op het scherm of
drukt u op de [Esc]-knop.
U keert terug naar het scherm met de bestandenlijst.
fSchakel indien nodig het USB-apparaat uit en koppel vervolgens het
apparaat los van de projector.
gg Verwante koppelingen
• "PC Free-weergave-opties" pag.65
• "Verbinden met een USB-apparaat" pag.27
PC Free-filmvoorstelling starten
Nadat u een USB-apparaat hebt aangesloten op de projector, kunt u schakelen
naar de USB-ingangsbron en uw film starten.
a• U kunt de bewerkingsopties van PC Free wijzigen door Optie te
markeren onderaan op het scherm en op [Enter] te drukken.
aDruk op de knop [USB] op de afstandsbediening.
Het scherm met de PC Free-bestandenlijst wordt weergegeven.

Een PC Free-presentatie projecteren 65
a• Als het scherm Station selecteren wordt weergegeven, drukt u
op de pijlknoppen om het station te selecteren en drukt u op
[Enter].
• Om filmbestanden op het andere USB-station weer te geven,
markeert u Station selecteren bovenaan in het scherm met de
bestandenlijst en drukt u op [Enter].
bVoer één van de volgende stappen uit om uw bestanden te zoeken:
• Als u bestanden in een submap op uw apparaat wilt weergeven, drukt
u op de pijlknoppen om de map te markeren en drukt u op [Enter].
• Om terug te keren naar een hoger mapniveau op uw apparaat,
markeert u Trg nr bov. en drukt u op [Enter].
cOm een film af te spelen, drukt u op de pijlknoppen om het bestand te
markeren en drukt u op [Enter].
a• Als er bestandsnamen zijn die groter zijn dan het
weergavegebied of niet-ondersteunde symbolen bevatten,
kunnen de bestandsnamen alleen in de schermweergave
worden verkort of gewijzigd.
• Als u alle films in een map op volgorde wilt afspelen, selecteert
u de optie Dia show onderaan het scherm.
dOm het afspelen van de film te stoppen, drukt u op de knop [Esc],
markeert u Afsluiten en drukt u op [Enter].
U keert terug naar het scherm met de bestandenlijst.
eSchakel indien nodig het USB-apparaat uit en koppel vervolgens het
apparaat los van de projector.
gg Verwante koppelingen
• "PC Free-weergave-opties" pag.65
• "Verbinden met een USB-apparaat" pag.27
PC Free-weergave-opties
U kunt deze weergave-opties selecteren wanneer u PC Free gebruikt. Om dit
scherm te openen, markeert u Optie onderaan in het scherm met de PC Free-
bestandenlijst en drukt u op [Enter].
Instelling Opties Beschrijving
Weergavevolgorde Volgrd:naam Toont bestanden op volgorde naam
Volgd:datum Toont bestanden op volgorde datum
Sorteervolgorde Oplopend Sorteert bestanden in de volgorde
eerste-naar-laatste
Aflopend Sorteert bestanden in de volgorde
laatste-naar-eerste
Continu afspelen Aan Speelt een diavoorstelling doorlopend
af
Uit Speelt een diavoorstelling eenmaal af

Het beeld en geluid tijdelijk uitschakelen 67
U kunt het geprojecteerde beeld en het geluid tijdelijk uitschakelen als u de
aandacht van uw publiek op een ander punt wilt richten tijdens een
presentatie. Elk geluid of elke video-actie blijft echter lopen. U kunt de
projectie dus niet hervatten op het punt waar u deze hebt gestopt.
aAls u een beeld, zoals een bedrijfslogo of foto wilt weergeven wanneer
er op de knop [A/V Mute] wordt gedrukt, kunt u het scherm selecteren
dat wordt weergegeven in de instelling A/V dempen in het menu
Uitgebreid van de projector.
sUitgebreid >Weergeven >A/V dempen
aDruk op de knop [A/V Mute] op de afstandsbediening om de projectie
tijdelijk te stoppen en eventuele geluiden te dempen.
bOm het beeld en geluid opnieuw in te schakelen, drukt u opnieuw op
de knop [A/V Mute].
a• U kunt de projectie ook stoppen met de A/V Mute-schuifklep op de
projector.
• De voeding van de projector schakelt 30 minuten nadat A/V dempen
is ingeschakeld, automatisch uit. U kunt deze functies uitschakelen.
sECO >Timer A/V dempen
• De lamp blijft branden tijdens A/V dempen, dus de lampuren blijven
oplopen.
gg Verwante koppelingen
• "Instellingen van configuratie van de projector - Menu Uitgebreid" pag.120
• "Instellingen configuratie van de projector - Menu ECO" pag.132

De video-actie tijdelijk stoppen 68
U kunt de actie in een video- of computerpresentatie tijdelijk stoppen en het
huidige beeld op het scherm houden. Elk geluid of elke video-actie blijft
echter lopen. U kunt de projectie dus niet hervatten op het punt waar u deze
hebt gestopt.
aDruk op de knop [Freeze] op de afstandsbediening om de video-actie te
stoppen.
bOm de lopende video-acties te herstarten, drukt u opnieuw op [Freeze].

In- en uitzoomen van beelden (E-zoom) 69
Met behulp van de knop [E-Zoom] op de afstandsbediening kunt u in- en
uitzoomen van het geprojecteerde beeld.
gg Verwante koppelingen
• "Inzoomen op beelden" pag.69
• "Uitzoomen van beelden" pag.69
Inzoomen op beelden
aDruk op de knop [E-Zoom] + op de afstandsbediening.
Het geprojecteerde beeld is vergroot en scherpgesteld rond het midden
van het beeld. U kunt het beeld een tot vier keer vergroten in 25
incrementele stappen vergroten.
bGebruik de volgende knoppen op de afstandsbediening om het
ingezoomde beeld aan te passen.
• Druk herhaaldelijk op de knop [E-Zoom] + om in te zoomen op het
beeld.
• Gebruik de pijlknoppen om te pannen in het ingezoomde beeld.
• Om uit te zoomen van het beeld, drukt u op de knop [E-Zoom] –.
• Om terug te keren naar de originele beeldgrootte, drukt u op de
knop [Default].
aBij het projecteren van beelden vanaf een Epson-documentcamera kunt
u het beeld in 57 incrementele stappen van één tot acht keer zijn
grootte vergroten met gebruik van de knop [E-Zoom] + op de
documentcamera.
Uitzoomen van beelden
aDruk op de knop [E-Zoom] - op de afstandsbediening.
Het geprojecteerde beeld wordt verkleind. U kunt het beeld een tot vier
keer vergroten in incrementele stappen tussen 100% tot 50%
verkleinen.
bGebruik de volgende knoppen op de afstandsbediening om het
uitgezoomde beeld aan te passen.
• Druk herhaaldelijk op de knop [E-Zoom] - om uit te zoomen van het
beeld.
• Gebruik de pijlknoppen om het uitgezoomde beeld in het
projectiegebied te verplaatsen.
• Om in te zoomen van het beeld, drukt u op de knop [E-Zoom] +

In- en uitzoomen van beelden (E-zoom) 70
• Om terug te keren naar de originele beeldgrootte, drukt u op de
knop [Default].
aBij het projecteren van beeld vanaf een Epson-documentcamera kunt u
het beeld ook verkleinen door de knop [E-Zoom] - op de
documentcamera te gebruiken.

Het beeld van een gebruikerslogo opslaan 71
U kunt een beeld op de projector opslaan en weergeven wanneer de projector
wordt ingeschakeld. U kunt het beeld ook weergeven wanneer de projector
geen ingangssignaal ontvangt. Dit beeld wordt het scherm van het
gebruikerslogo genoemd.
U kunt een foto, afbeelding of bedrijfslogo selecteren als het gebruikerslogo.
Dit is nuttig bij het identificeren van de eigenaar van de projector om zo
diefstal te helpen voorkomen. U kunt wijzigingen aan het gebruikerslogo
verhinderen door de wachtwoordbeveiliging in te stellen.
a• Als de instelling Gebr. logo beveil. in het instellingenmenu
Wachtwoordbeveiliging is ingesteld op Aan, stel deze dan in op Uit
alvorens het gebruikerslogo op te slaan.
• Wanneer u de menu-instellingen van de ene projector naar een
andere kopieert met de functie batchinstelling, wordt het
gebruikerslogo ook gekopieerd. Registreer geen informatie die u niet
wilt delen tussen meerdere projectoren, zoals een gebruikerslogo.
• U kunt geen inhoud opslaan die beschermd is door HDCP.
aGeef het beeld weer dat u wilt projecteren als het gebruikerslogo.
bDruk op de knop [Menu], selecteer het menu Uitgebreid en druk op
[Enter].
cSelecteer Gebruikerslogo >Instelling starten en druk op [Enter].
U wordt gevraagd of het weergegeven beeld moet worden gebruikt als
gebruikerslogo.
aAanpassingen, zoals Keystone, E-Zoom en Hoogte-breedte,
worden tijdelijk geannuleerd wanneer u Gebruikerslogo
selecteert.
dSelecteer Ja en druk op [Enter].
eControleer het weergegeven beeld en selecteer dan Ja om het op te
slaan als gebruikerslogo.
Het gebruikerslogo wordt overschreven en een voltooiingsbericht
verschijnt.
fDruk op [Esc] om het berichtenvenster af te sluiten.
gSelecteer het menu Uitgebreid en druk op [Enter].
hSelecteer Weergeven en druk op [Enter].
iSelecteer wanneer u het scherm Gebruikerslogo wilt weergeven:
• Om dit weer te geven wanneer er geen ingangssignaal is, selecteert u
Achtergrond weerg. en stelt u dit in op Logo.
sUitgebreid >Weergeven >Achtergrond weerg.
• Om dit weer te geven wanneer u de projector inschakelt, selecteert u
Opstartscherm en stelt u dit in op Aan.
sUitgebreid >Weergeven >Opstartscherm
• Om dit weer te geven wanneer u op de knop [A/V Mute] drukt,
selecteert u A/V dempen en stelt u dit in op Logo.
sUitgebreid >Weergeven >A/V dempen
Om iemand te verhinderen om de instellingen Gebruikerslogo te wijzigen
zonder eerst een wachtwoord in te voeren, zet u de instelling Gebr. logo

Een gebruikerspatroon opslaan 73
Er zijn vier typen patronen vooraf geregistreerd in de projector, zoals
liniaallijnen en rasterpatronen. U kunt deze patronen projecteren om te
helpen bij presentaties met de instellingen Patroonweergave.
U kunt het beeld dat momenteel wordt geprojecteerd ook opslaan als
Gebruikerspatroon.
aNadat u een Gebruikerspatroon eenmaal hebt opgeslagen, kan het
standaardpatroon niet meer worden teruggezet.
aProjecteer het beeld dat u wilt opslaan als het Gebruikerspatroon en
druk dan op de knop [Menu] op het bedieningspaneel of de
afstandsbediening.
bSelecteer het menu Instellingen en druk op [Enter].
cSelecteer Patroon >Gebruikerspatroon en druk op [Enter].
U wordt gevraagd of het weergegeven beeld moet worden gebruikt als
het Gebruikerspatroon.
a• Aanpassingen, zoals Keystone, E-Zoom en Hoogte-breedte
worden tijdelijk geannuleerd wanneer u Gebruikerspatroon
selecteert.
• U kunt digitale beelden die door middel van HDCP-
technologie worden geprojecteerd niet als een
Gebruikerspatroon opslaan.
dSelecteer Ja en druk op [Enter].
U wordt gevraagd of u het beeld wilt opslaan als het
Gebruikerspatroon.
eSelecteer Ja en druk op [Enter].
U ziet een voltooiingsbericht.

Correctie kleurverschil bij het projecteren vanaf meerdere projectoren 74
Als u meerdere projectors gebruikt voor het projecteren van beelden, kunt u
de helderheid en kleurtint van het beeld van elke projector corrigeren zodat
de beelden vrijwel overeenkomen.
U kunt een unieke projector-ID instellen voor elke projector om deze
individueel te bedienen met een afstandsbediening. Corrigeer daarna de
helderheid en kleur voor elke projector.
a• Het is mogelijk dat de helderheid en kleurtint ook na aanpassing niet
volledig overeenkomen.
• Als de verschillen in helderheid en kleurtint na verloop van tijd
duidelijker worden, herhaalt u de aanpassingen.
gg Verwante koppelingen
• "Instellen van de projector-id" pag.74
• "De projector die u wilt bedienen, selecteren" pag.74
• "De weergavekwaliteit van meerdere projectoren afstemmen op elkaar"
pag.75
Instellen van de projector-id
Om meerdere projectoren te bedienen vanaf één afstandsbediening, moet u
elke projector een unieke id geven.
aDruk op de knop [Menu], selecteer het menu Uitgebreid en druk op
[Enter].
bSelecteer Projector-id en druk op [Enter].
cGebruik de pijlknoppen om het identificatienummer dat u wilt
gebruiken voor de projector, te selecteren. Druk vervolgens op [Enter].
dDruk op [Menu] of [Esc] om de menu's af te sluiten.
eHerhaal deze stappen voor alle andere projectoren die u wilt bedienen
vanaf één afstandsbediening.
De projector die u wilt bedienen, selecteren
Selecteer na het instellen van de projector-id, de id voor de projector die u
wilt bedienen met de afstandsbediening.
aRicht de afstandsbediening op de doelprojector en druk op de knop
[ID].

Correctie kleurverschil bij het projecteren vanaf meerdere projectoren 76
eDruk op de knop [Menu], selecteer het menu Beeld en druk op [Enter].
fSelecteer de instellingen zoals nodig.
gSelecteer de afstandsbedienings-id om deze aan te passen aan de
volgende projector en herhaal dan de aanpassingen in het menu Beeld
zoals nodig om overeen te komen met de schermen van de projector.

Beveiligingsfuncties projector 79
• Om wijzigingen aan de instellingen voor Screen Mirroring op de projector
te voorkomen, selecteert u Aan als de instelling Screen Mirroring besch.
U kunt de beveiligd-met-wachtwoord-sticker op de projector plakken als
extra diefstalbeveiliging.
aZorg dat u de afstandsbediening op een veilige plaats bewaart. Als u
deze verliest, zult u het wachtwoord niet meer kunnen invoeren.
Een wachtwoord invoeren voor het gebruik van de projector
Voer het juiste wachtwoord in wanneer het scherm wachtwoord wordt
weergegeven.
aHoud de knop [Num] op de afstandsbediening ingedrukt terwijl u het
wachtwoord invoert met de cijferknoppen.
Het scherm wachtwoord wordt gesloten.
bAls het wachtwoord verkeerd is, ziet u een bericht en een vraag om het
opnieuw te proberen. Voer het juiste wachtwoord in om door te gaan.
Let op
• Als u drie keer achter elkaar een onjuist wachtwoord invoert, wordt de
melding "De projector wordt vergrendeld." ongeveer vijf minuten lang
weergegeven, waarna de projector naar de stand-bystand overschakelt.
Haal als dit gebeurt de voedingskabel van de projector uit het stopcontact,
steek de kabel er vervolgens weer in en schakel de projector weer in. De
projector geeft het wachtwoordinvoerscherm opnieuw weer zodat u het
juiste wachtwoord kunt invoeren.
• Als u het wachtwoord bent vergeten, noteert u het nummer "Code
opvragen: xxxxx" dat verschijnt op het scherm en neemt u contact op met
Epson voor hulp.
• Als u doorgaat met het herhalen van de bovenstaande handeling en 30
keer achtereen een verkeerd wachtwoord opgeeft, verschijnt het bericht
"De projector wordt vergrendeld. Neem contact op met Epson - zie de
documentatie." wordt weergegeven en de projector accepteert geen
wachtwoordinvoer meer. Neem contact op met Epson voor hulp.
De projectorknoppen vergrendelen
U kunt de knoppen op het bedieningspaneel vergrendelen om te verhinderen
dat iemand de projector gebruikt. De projector kan nog steeds bediend
worden met de afstandsbediening.
aDruk op de knop [Menu] op het bedieningspaneel of de
afstandsbediening.

Beveiligingsfuncties projector 80
bSelecteer het menu Instellingen en druk op [Enter].
cSelecteer Slotinstelling >Toetsvergrendeling, en druk op [Enter].
dKies één van deze soorten vergrendeling en druk op [Enter]:
• Om alle projectorknoppen te vergrendelen selecteert u Voll.
vergrend.
• Om alle knoppen behalve de voedingsknop te vergrendelen selecteert
uToetsvergrend.
U ziet een bevestigingsbericht.
eSelecteer Ja en druk op [Enter].
De instelling Toetsvergrendeling wordt van kracht.
gg Verwante koppelingen
• "De projectorknoppen ontgrendelen" pag.80
De projectorknoppen ontgrendelen
Als de projectorknoppen zijn vergrendeld, voert u één van de volgende
bewerkingen uit om ze te ontgrendelen.
• Houd de knop [Enter] op het bedieningspaneel gedurende 7 seconden
ingedrukt. Er verschijnt een bericht en de vergrendeling wordt opgeheven.
• Selecteer Uit als de instelling Toetsvergrendeling in het menu Instellingen
van de projector.
sInstellingen >Slotinstelling >Toetsvergrendeling
gg Verwante koppelingen
• "Instellingen projectorfuncties - Menu Instellingen" pag.118
Een beveiligingskabel installeren
U kunt de beveiligingskabel installeren op de projector om diefstal te
voorkomen.
• Gebruik de beveiligingssleuf op de projector om een Kensington Microsaver
Security-systeem te bevestigen.
aVoor meer informatie over het Microsaver Security System gaat u
naar de website van Kensington.
https://www.kensington.com/
• Gebruik het bevestigingspunt voor de beveiligingskabel op de projector om
een draadkabel te bevestigen en maak deze vast aan een vast object in de
kamer of aan een zwaar meubelstuk.

Beveiligingsfuncties projector 81
aU kunt een in de handel verkrijgbaar draadslot voor
diefstalbeveiliging gebruiken. Raadpleeg de documentatie die is
meegeleverd met het draadslot voor instructies bij het vastzetten.
De projector op een netwerk gebruiken
Volg de instructies in deze secties om uw projector in te stellen voor gebruik op een netwerk.
gg Verwante koppelingen
• "Projectie draadloos netwerk" pag.83
• "Draadloze netwerkprojectie vanaf een mobiel apparaat (Screen Mirroring)" pag.92
• "Beveiligde HTTP" pag.97

Projectie draadloos netwerk 83
U kunt beelden naar uw projector verzenden via een draadloos netwerk.
• Hiervoor moet u de Epson 802.11b/g/n draadloze LAN-module installeren
en vervolgens uw projector en computer instellen voor draadloze projectie.
• Sommige modellen hebben ingebouwde draadloze LAN-modules
(EH‑TW750/EH‑TW710). U hoeft geen Epson 802.11b/g/n draadloze LAN-
module te installeren.
U kunt de projector verbinden met uw draadloos netwerk door de verbinding
handmatig te configureren via de menu’s Netwerk van de projector.
Na het installeren van de draadloze LAN-module en het instellen van de
projector moet u de benodigde netwerksoftware downloaden en installeren.
Gebruik de volgende software en documentatie voor het instellen en bedienen
van de draadloze projectie.
• Met de software Epson iProjection (Windows/Mac) kunt u interactieve
vergaderingen houden door de computerschermen van gebruikers te
projecteren via een netwerk. Raadpleeg de Bedieningshandleiding voor Epson
iProjection (Windows/Mac) voor instructies.
• Met de Epson iProjection (iOS/Android)-app kunt u projecteren vanaf iOS-
of Android-apparaten.
U kunt Epson iProjection downloaden van de App Store of Google Play. De
gebruiker is verantwoordelijk voor eventuele kosten van de communicatie
met de App Store of Google Play.
• Met de Epson iProjection (Chromebook)-app kunt u projecteren vanaf
Chromebook-apparaten.
U kunt Epson iProjection downloaden van de Chrome Web Store. De
gebruiker is verantwoordelijk voor eventuele kosten van de communicatie
met de Chrome Web Store.
gg Verwante koppelingen
• "De draadloze LAN-module installeren" pag.83
• "Draadloze netwerkinstellingen handmatig selecteren" pag.84
• "Draadloze netwerkinstellingen selecteren in Windows" pag.86
• "Draadloze netwerkinstellingen selecteren in Mac" pag.87
• "Draadloze netwerkbeveiliging instellen" pag.87
• "Een QR-code gebruiken voor het aansluiten op een mobiel apparaat"
pag.89
• "Een USB-sleutel gebruiken voor het verbinden van een Windows-
computer" pag.90
• "Functielijst" pag.11
De draadloze LAN-module installeren
Om de projector te gebruiken via een draadloos netwerk, installeert u de
Epson 802.11b/g/n draadloze LAN-module. Installeer geen enkel ander type
draadloze LAN-module.
Let op
Verwijder de module nooit terwijl het lampje blauw is of knippert, of tijdens
draadloos projecteren. Dit kan de module beschadigen of gegevensverlies
veroorzaken.
aGebruik een kruiskopschroevendraaier om de schroef te verwijderen
waarmee de kap op de draadloze LAN-module vastzit.

Projectie draadloos netwerk 84
bSluit de draadloze LAN-module aan op de USB-A-poort.
cBevestig de kap over de draadloze LAN-module en zet vast met de
schroef.
gg Verwante koppelingen
• "Functielijst" pag.11
Draadloze netwerkinstellingen handmatig selecteren
Voordat u kunt projecteren vanaf uw draadloos netwerk, moet u de
netwerkinstellingen selecteren voor de projector.
aDruk op de knop [Menu], selecteer het menu Netwerk en druk op
[Enter].
bSelecteer Aan als de instelling Voeding draadl. LAN.
cSelecteer Netwerkconfiguratie en druk op [Enter].

Projectie draadloos netwerk 85
dSelecteer het menu Basis en druk op [Enter].
eSelecteer de basisopties zoals nodig.
• Onder Projectornaam kunt u een naam invoeren van maximaal 16
alfanumerieke tekens om de projector te identificeren via het
netwerk.
• Onder Wachtwoord Remote kunt u een wachtwoord invoeren van
maximaal acht alfanumerieke tekens voor toegang tot de projector
via de Basisbediening. (Gebruikersnaam is EPSONREMOTE;
standaard wachtwoord is guest.)
• Onder Wachtwoord webctrl kunt u een wachtwoord invoeren van
maximaal acht alfanumerieke tekens voor toegang via internet tot de
projector. (Gebruikersnaam is EPSONWEB; standaard wachtwoord
is admin.)
• Met Moderatorwachtwoord kunt u een viercijferig wachtwoord
invoeren om toegang te krijgen tot de projector als een moderator
met Epson iProjection. (Er is standaard geen wachtwoord ingesteld.)
• Onder Trefwoord projector kunt u een beveiligingswachtwoord
inschakelen om toegang tot de projector te verhinderen voor
iedereen die zich niet in de ruimte van de projector bevindt. U moet
een weergegeven, gerandomiseerd trefwoord invoeren vanaf een
computer die Epson iProjection gebruikt om toegang te krijgen tot
de projector en om het huidige scherm te delen.
• Met Weergave zoekwoord kunt u kiezen of u een projectortrefwoord
wilt weergeven op het geprojecteerde beeld wanneer u de projector
gebruikt met Epson iProjection.
•LAN-info weergeven: hiermee kunt u het weergaveformaat instellen
voor de netwerkinformatie van de projector.
aGebruik het weergegeven toetsenbord om cijfers en tekens in te
voeren. Druk op de pijlknoppen op de afstandsbediening om
tekens te markeren en druk op [Enter] om ze te selecteren.
fSelecteer het menu Draadl. LAN en druk op [Enter].
gSelecteer de instelling Aansluitmodus.
•Snel biedt u de mogelijkheid meerdere smartphones, tablets of
computers direct te verbinden via een draadloze verbinding.
•Geavanceerd: biedt u de mogelijkheid smartphones, tablets of
computers te verbinden via het toegangspunt van een draadloos
netwerk.

Projectie draadloos netwerk 86
hAls u de verbindingsmodus Geavanceerd hebt geselecteerd, kiest u
Toegangspunt zoeken om het toegangspunt waarmee u verbinding wilt
maken, te selecteren.
aAls u de SSID handmatig moet toewijzen, selecteert u SSID om
de SSID in te voeren.
iWijs voor de verbindingsmodus Geavanceerd de IP-instellingen toe
voor uw netwerk, zoals nodig.
• Als uw netwerk automatisch adressen toewijst, selecteert u IP-
instellingen om de instelling DHCP op Aan te zetten.
• Als u adressen handmatig moet instellen, selecteert u IP-instellingen
om de instelling DHCP in te stellen op Uit en voert u IP-adres,
Subnetmasker en Gateway-adres van de projector in zoals nodig.
• Als u de projector wilt verbinden met het netwerk via IPv6, selecteert
uIPv6-instellingen om de IPv6-instelling op Aan te zetten. Stel dan
Autom. configuratie en Gebruik tijdelijk adres in zoals nodig.
jOm te voorkomen dat het SSID- of IP-adres op het scherm LAN stand-
by en het startscherm wordt weergegeven, zet u de instelling SSID-
weergave of Weergave IP-adres op Uit.
kSelecteer Inst. voltooid wanneer u klaar bent met het selecteren van de
instellingen en volg de instructies op het scherm om uw instellingen op
te slaan en de menu's af te sluiten.
lDruk op de knop [LAN] op de afstandsbediening.
De draadloze netwerkinstellingen zijn volledig wanneer u het juiste IP-
adres ziet op het LAN stand-byscherm.
Wanneer u klaar bent met het configureren van de draadloze instellingen
voor uw projector, moet u het draadloos netwerk op uw computer selecteren.
Start daarna de netwerksoftware voor het verzenden van beelden naar uw
projector via een draadloos netwerk.
Draadloze netwerkinstellingen selecteren in
Windows
Selecteer voordat u een verbinding maakt met de projector het juiste
draadloze netwerk op uw computer.
aKlik op het netwerkpictogram in de taakbalk van Windows om het
draadloos hulpprogramma te openen.
bWanneer u een verbinding maakt in de verbindingsmodus
Geavanceerd, selecteert u de netwerknaam (SSID) van het netwerk
waarmee de projector een verbinding maakt.
cKlik op Verbinden.

Projectie draadloos netwerk 88
fSelecteer de beveiligingsinstellingen volgens uw netwerkinstellingen.
gVoer een van de volgende bewerkingen uit, afhankelijk van de
beveiliging die u hebt geselecteerd.
•WPA2-PSK,WPA3-PSK of WPA2/WPA3-PSK: selecteer
Wachtwoordzin, druk op [Enter] en voer een wachtwoordzin in van
8 tot 63 tekens. Gebruik uw webbrowser om meer dan 32 tekens in te
voeren. Ga vervolgens naar stap 16.
•WPA3-EAP of WPA2/WPA3-EAP: selecteer EAP-instelling en
druk op [Enter].
hSelecteer het protocol voor verificatie als de instelling voor EAP-type.
iOm uw certificaat te importeren, selecteert u het certificaattype en
drukt u op [Enter].
•Clientcertificaat voor het PEAP-TLS- of EAP-TLS-type
•CA-certificaat voor alle EAP-types
aU kunt de digitale certificaten ook registreren vanaf uw
webbrowser. Zorg er dus voor dat u slechts één keer registreert
anders wordt het certificaat mogelijk niet correct geïnstalleerd.
jSelecteer Registreren en druk op [Enter].
kVolg de instructies op het scherm en sluit een USB-opslagapparaat aan
op de USB-A-poort van de projector.
lDruk op [Enter] om de certificaatlijst weer te geven.
mSelecteer het certificaat voor het importeren met de weergegeven lijst.
Er wordt een bericht weergegeven met de vraag het wachtwoord in te
voeren voor het certificaat.
nVoer een wachtwoord in en druk op [Enter].
Het certificaat wordt geïmporteerd en een voltooiingsbericht verschijnt.
oSelecteer uw EAP-instellingen zoals vereist.
• Met Gebruikersnaam kunt u een gebruikersnaam invoeren met
maximaal 64 alfanumerieke tekens. Gebruik uw webbrowser om
meer dan 32 tekens in te voeren. Als u een clientcertificaat
importeert, wordt de naam die aan het certificaat is toegewezen,
automatisch ingesteld.
• In Wachtwoord kunt u een wachtwoord invoeren met maximum 64
alfanumerieke tekens voor de authenticatie wanneer u het type PEAP
of EAP-FAST gebruikt. Gebruik uw webbrowser om meer dan 32
tekens in te voeren.
• Met Servercert.verif. kunt u selecteren of het servercertificaat moet
worden geverifieerd wanneer een CA-certificaat is ingesteld.

Projectie draadloos netwerk 89
• Met Naam RADIUS-srv. kunt u de te controleren servernaam
invoeren.
pSelecteer Inst. voltooid wanneer u klaar bent met het selecteren van de
instellingen en volg de instructies op het scherm om uw instellingen op
te slaan en de menu's af te sluiten.
gg Verwante koppelingen
• "Ondersteunde client- en CA-certificaten" pag.89
• "Menu Netwerk - Menu Draadloos LAN" pag.126
Ondersteunde client- en CA-certificaten
U kunt deze types digitale certificaten registreren.
Clientcertificaat (PEAP-TLS/EAP-TLS)
Specificatie Beschrijving
Formaat PKCS#12
Extensie PFX, P12
Codering RSA
Specificatie Beschrijving
Hashes MD5/SHA-1/SHA-256/SHA-384/SHA-512
Sleutellengte 512/1024/2048/4096 bit
Wachtwoord * Maximaal 64 alfanumerieke tekens; vereist
CA-certificaat (PEAP/PEAP-TLS/EAP-TLS/EAP-FAST)
Specificatie Beschrijving
Formaat X509v3
Extensie DER/CER/PEM
Codering RSA
Hashes MD5/SHA-1/SHA-256/SHA-384/SHA-512
Sleutellengte 512/1024/2048/4096 bit
Codering BASE64/Binair
* U kunt een wachtwoord instellen met maximaal 64 alfanumerieke tekens. U
moet echter uw webbrowser gebruiken om meer dan 32 tekens in te voeren.
Een QR-code gebruiken voor het aansluiten op een
mobiel apparaat
Na het selecteren van de instellingen voor het draadloos netwerk, kunt u een
QR-code weergeven op het scherm en deze gebruiken om te verbinden met
een mobiel apparaat via de app Epson iProjection (iOS/Android).
a• Zorg dat u de laatste versie van Epson iProjection op uw apparaat
hebt geïnstalleerd.
• U kunt Epson iProjection gratis downloaden via de App Store of
Google play. De gebruiker is verantwoordelijk voor eventuele kosten
van de communicatie met de App Store of Google Play.
• Wanneer u Epson iProjection gebruikt in Snel-aansluitmodus raden
we u aan beveiligingsinstellingen te configureren.

Projectie draadloos netwerk 90
aDruk op de knop [LAN] op de afstandsbediening.
De QR-code wordt weergegeven op het geprojecteerde oppervlak.
a• Als u de QR-code niet ziet, stelt u LAN-info weergeven in op
Tekst en QR-code in het menu Netwerk van de projector.
sNetwerk >Netwerkconfiguratie >Basis >LAN-info
weergeven
• Om de QR-code te verbergen, drukt u op [Esc].
• Wanneer de QR-code verborgen is, drukt u op [Enter] om de
code weer te geven.
bStart Epson iProjection op uw mobiel apparaat.
cLees de geprojecteerde QR-code af met Epson iProjection om het te
verbinden met de projector.
aOm de QR-code correct af te lezen, moet u ervoor zorgen dat u
direct voor het scherm staat en dicht genoeg bent zodat de
geprojecteerde code past in de geleider van de QR-codelezer van
het mobiele apparaat. Als u te ver van het scherm staat, is de
code mogelijk niet leesbaar.
Wanneer een verbinding wordt gemaakt, selecteert u het menu
Contents onder en selecteert u het bestand dat u wilt projecteren.
Een USB-sleutel gebruiken voor het verbinden van
een Windows-computer
U kunt uw USB-flashstation instellen als een USB-sleutel om de projector snel
te verbinden met een door draadloos LAN ondersteunde Windows-computer.
Na het maken van de USB-sleutel, kunt u snel beelden projecteren vanaf de
netwerkprojector.
aStel de USB-sleutel in met de Epson iProjection-software
(Windows/Mac).
aRaadpleeg de Bedieningshandleiding voor Epson iProjection
(Windows/Mac) voor instructies.
bZorg dat de draadloze LAN-module is geïnstalleerd of in uw projector
is ingebouwd.
cZet de projector aan.
dDruk op de knop [LAN] op de afstandsbediening.
Het LAN-stand-by scherm verschijnt. Controleer of een SSID- en IP-
adres worden weergegeven.
eVoer een van de volgende bewerkingen uit om de USB-sleutel aan te
sluiten.
• Sluit de USB-sleutel aan op de USB-A-poort van de projector.
(Modellen met een geïntegreerde draadloze LAN-module.)
• Verwijder de draadloze LAN-module van de projector en stop de
USB-sleutel in dezelfde poort die wordt gebruikt voor de draadloze
LAN-module. (Modellen met de optionele draadloze LAN-module.)
U ziet een geprojecteerd bericht dat de netwerkgegevens zijn
bijgewerkt.
fVerwijder de USB key.
Als uw projector de draadloze LAN-module vereist, breng deze
opnieuw in de projector. (Modellen met de optionele draadloze LAN-
module.)
gSluit de USB-sleutel aan op een USB-poort op uw computer.
hVolg de instructies op het scherm om de nodige toepassing te
installeren.

Draadloze netwerkprojectie vanaf een mobiel apparaat (Screen Mirroring) 92
U kunt een beeld naar uw projector verzenden vanaf mobiele apparaten, zoals
laptops, smartphones en tablets, met Miracast-technologie.
Als uw apparaat Miracast ondersteunt, hoeft u geen extra software te
installeren. Als u een Windows-computer gebruikt, moet u ervoor zorgen dat
de benodigde adapter voor de Miracast-verbinding beschikbaar is.
Let op de volgende beperkingen wanneer u de Screen Mirroring-functies
gebruikt.
• U kunt geen geïnterlinieerd beeld weergeven.
• U kunt geen meerkanaals audio afspelen via 3ch (kanaal 3).
• U kunt geen beelden projecteren met een resolutie van meer dan 1920 ×
1080 en een beeldsnelheid van meer dan 30 fps.
• U kunt geen 3D-video afspelen.
• Afhankelijk van uw apparaat zult u de inhoud mogelijk niet kunnen
weergeven met auteursrechtelijke bescherming met een Miracast-
verbinding.
• Wijzig Inst. Screen Mirroring van de projector niet tijdens de Screen
Mirroring-projectie. Hierdoor kan de verbinding van de projector worden
verbroken en kan het even duren om opnieuw te verbinden.
sNetwerk >Inst. Screen Mirroring
• Schakel de projector niet direct uit via de stroomonderbreker tijdens de
Screen Mirroring-projectie.
aMobiele apparaten met Android of waarop Windows 8.1 of later is
geïnstalleerd, ondersteunen hoofdzakelijk Miracast.
Ondersteuning voor Miracast verschilt afhankelijk van het mobiele
apparaat. Raadpleeg de handleiding van uw mobiel apparaat voor
details.
gg Verwante koppelingen
• "De instellingen voor Screen Mirroring selecteren" pag.92
• "Verbinden via Screen Mirroring met de Miracast-functie" pag.94
• "Functielijst" pag.11
De instellingen voor Screen Mirroring selecteren
U moet de instellingen voor Screen Mirroring selecteren voor uw projector
om beelden te projecteren vanaf uw mobiel apparaat.
aAls u een wachtwoord instelt voor Screen Mirroring besch., schakelt u
eerst uw wachtwoord voor Screen Mirroring besch. uit.
aDruk op de knop [Menu], selecteer het menu Netwerk en druk op
[Enter].

Draadloze netwerkprojectie vanaf een mobiel apparaat (Screen Mirroring) 93
bSelecteer Aan als de instelling Screen Mirroring.
cSelecteer Inst. Screen Mirroring en druk op [Enter].
dGeef de instelling Weergavenaam op zoals nodig.
eSelecteer de instelling Bedrijfsmodus.
• Met Basis kunt u verbinden met basisopties.
• Met Uitgebreid kunt u verbinden met geavanceerde opties.
fSelecteer de instelling Basis zoals nodig.
• Onder Draadl. LAN-syst. kunt u het type draadloos LAN-systeem
selecteren waarmee de projector een verbinding maakt.
• Onder Prestaties aanpassen kunt u de snelheid/kwaliteit van Screen
Mirroring aanpassen. Selecteer een lage waarde om de kwaliteit te
verbeteren en een hoge waarde om de snelheid te verhogen.
• Met Aansluitmodus kunt u het beveiligingstype selecteren. Alleen
beschikbaar voor de bedrijfsmodus Basis.
gVoor de bedrijfsmodus Uitgebreid selecteert u de instelling Uitgebreid.
• Met Vergaderstand kunt u het type vergadering selecteren. Selecteer
Onderbreekbaar om te verbinden met een ander mobiel apparaat
tijdens de Screen Mirroring-projectie of kies Ononderbreekbaar om
exclusief te verbinden met één apparaat.
• Via Kanaal kunt u het draadloze kanaal dat wordt gebruikt door
Screen Mirroring selecteren.

Draadloze netwerkprojectie vanaf een mobiel apparaat (Screen Mirroring) 94
hSelecteer de instelling Weergeven zoals nodig.
• Onder PIN-codemelding kunt u de pincode weergeven op het
geprojecteerde beeld bij het projecteren van andere invoerbronnen
dan Screen Mirroring.
• Met Melding apparaatnaam kunt u de naam van het pas verbonden
apparaat weergeven op het geprojecteerde beeld terwijl u andere
invoerbronnen dan Screen Mirroring projecteert.
iSelecteer Instellen wanneer u klaar bent met het selecteren van de
instellingen en volg de instructies op het scherm om uw instellingen op
te slaan en de menu's af te sluiten.
jDruk op de knop [Home] op de afstandsbediening. De instellingen zijn
voltooid wanneer u Weergavenaam ziet op het startscherm.
Verbinden via Screen Mirroring met de Miracast-
functie
Als uw mobiel apparaat, zoals een smartphone, Miracast ondersteunt, kunt u
het draadloos verbinden met de projector en beelden projecteren. U kunt
audo afspelen via het luidsprekersysteem van de projector door een
verbinding te maken met Screen Mirroring.
aSelecteer als nodig Inst. Screen Mirroring op uw projector.
bDruk op de [LAN]-knop op de afstandsbediening om te schakelen naar
de Screen Mirroring-bron.
U ziet het stand-byscherm van Screen Mirroring.
cGebruik uw Miracast-functie op uw mobiel apparaat om de projector te
zoeken.
U ziet een lijst van beschikbare apparaten.
dSelecteer Weergavenaam van de projector in de lijst.
eAls u het scherm voor het invoeren van de pin ziet op uw mobiel
apparaat, voert u de pincode in die wordt weergegeven op het stand-
byscherm van Screen Mirroring of onderaan rechts van het
geprojecteerde beeld.
De projector toont het beeld van uw mobiel apparaat.
aHet kan even duren voordat de verbinding tot stand is gebracht.
Koppel bij het verbinden de voedingskabel van de projector niet
los. Hierdoor kan uw apparaat vastlopen of defect raken.
Afhankelijk van het mobiele apparaat, zult u mogelijk een
apparaat moeten verwijderen bij het verbinden. Volg de
instructies op het scherm op uw apparaat.
gg Verwante koppelingen
• "Verbinden via Screen Mirroring in Windows 10" pag.94
• "Verbinden via Screen Mirroring in Windows 8.1" pag.95
Verbinden via Screen Mirroring in Windows 10
U kunt uw computer instellen voor draadloze projectie en audio afspelen via
het luidsprekersysteem van de projector door te verbinden met Screen
Mirroring.
aSelecteer als nodig Inst. Screen Mirroring op uw projector.
bDruk op de [LAN]-knop op de afstandsbediening om te schakelen naar
de Screen Mirroring-bron.
U ziet het stand-byscherm van Screen Mirroring.

Draadloze netwerkprojectie vanaf een mobiel apparaat (Screen Mirroring) 95
cGeef Actiecentrum weer en selecteer dan Verbinden.
U ziet een lijst van beschikbare apparaten.
dSelecteer Weergavenaam van de projector in de lijst.
eAls u het scherm voor het invoeren van de pin ziet, voert u de pincode
in die wordt weergegeven op het stand-byscherm van Screen Mirroring
of onderaan rechts van het geprojecteerde beeld.
De projector toont het beeld van uw computer.
aHet kan even duren voordat de verbinding tot stand is gebracht.
Koppel bij het verbinden de voedingskabel van de projector niet
los. Hierdoor kan uw apparaat vastlopen of defect raken.
Verbinden via Screen Mirroring in Windows 8.1
U kunt uw computer instellen voor draadloze projectie vanaf Charms in
Windows 8.1. U kunt audo afspelen via het luidsprekersysteem van de
projector door een verbinding te maken met Screen Mirroring.
aSelecteer als nodig Inst. Screen Mirroring op uw projector.
bDruk op de [LAN]-knop op de afstandsbediening om te schakelen naar
de Screen Mirroring-bron.
U ziet het stand-byscherm van Screen Mirroring.
cSelecteer op uw computer het item Apparaten in Charms en selecteer
Project.
Bewaking en bediening van de projector
Volg de instructies in deze secties om de projector te bewaken en te bedienen via een netwerk.
gg Verwante koppelingen
• "Epson Projector Management" pag.100
• "Een netwerkcomputer bedienen via een webbrowser" pag.101
• "Digitale certificaten registreren vanaf een webbrowser" pag.105
• "E-mailwaarschuwingen voor het projectornetwerk instellen" pag.106
• "Bewaking instellen met SNMP" pag.108
• "Schema’s projectorgebeurtenissen instellen" pag.109

Epson Projector Management 100
Met de Epson Projector Management-software (alleen Windows) kunt u uw
projector bewaken en bedienen via het netwerk. Raadpleeg de
Bedieningshandleiding voor Epson Projector Management voor instructies.
U kunt Epson Projector Management downloaden van de volgende website:
epson.sn/
gg Verwante koppelingen
• "Functielijst" pag.11

Een netwerkcomputer bedienen via een webbrowser 101
Zodra u uw projector hebt verbonden met uw netwerk, kunt u de
projectorinstellingen selecteren en de projectie bedienen via een compatibele
webbrowser. Hiermee krijgt u externe toegang tot de projector.
a• Controleer of de computer en de projector op het netwerk zijn
aangesloten. Als u beelden projecteert met een draadloos LAN,
maakt u verbinding in de verbindingsmodus Geavanceerd.
• U kunt de volgende webbrowsers gebruiken.
• Internet Explorer 11 of later (Windows)
• Microsoft Edge (Windows)
• Safari (Mac, iOS)
• Chrome (Android)
• Tijdens het gebruik van de webbrowser mag u geen verbinding
maken via een proxyserver. Het is niet mogelijk alle instellingen van
het projectormenu te selecteren of alle projectorfuncties te beheren
via een webbrowser.
• Als u de Stand-by modus instelt op Communicatie aan, kunt u de
webbrowser gebruiken om instellingen te selecteren en de projectie te
beheren, zelfs als de projector in stand-by staat (als de voeding is
uitgeschakeld).
sECO >Stand-by modus
aControleer of de projector is ingeschakeld.
bZorg dat uw computer of apparaat verbonden is met hetzelfde netwerk
als de projector.
cStart uw webbrowser op de computer of het apparaat.
dGa naar het scherm Epson Web Control door het IP-adres van de
projector in het adresvak van de browser in te voeren. Als u een IPv6-
adres invoert, zet u dat tussen vierkante haakjes [ en ].
U ziet het scherm Epson Web Control.
ABeheert de projector op afstand.
BHiermee geeft u een testpatroon weer.
CStelt gedetailleerde projectorinstellingen in.
DBedient de menu-instellingen van de projector met uw vinger of muis.
eSelecteer de optie die overeenkomt met de projectorfunctie die u wilt
bedienen.

Een netwerkcomputer bedienen via een webbrowser 103
EPauzeert of hervat beelden.
FToont de QR-code.
GHiermee past u het luidsprekervolume aan.
HZoekt naar bronnen.
OSD-bedieningspad
AHiermee keert u terug naar het scherm Epson Web Control.
BToont de instellingsmenu’s van de projector.
CGebruik uw vinger of muis om te navigeren door de menu’s.
DZet de instelling terug naar de standaardwaarde.
EKeert terug naar het vorige menu.
FToont de hulponderwerpen.
Testpatroon
AHiermee keert u terug naar het scherm Epson Web Control.
BToont beschikbare testpatronen; selecteer om een testpatroon te projecteren.
CSchakelt de testpatroonweergave uit.

Digitale certificaten registreren vanaf een webbrowser 105
U kunt de digitale certificaten op de projector registreren om beveiliging te
bieden voor uw presentatiebestanden.
aU kunt de digitale certificaten ook registreren in het menu Netwerk
van de projector. Zorg er dus voor dat u slechts één keer registreert
anders wordt het certificaat mogelijk niet correct geïnstalleerd.
sNetwerk >Netwerkconfiguratie >Draadloos LAN >EAP-
instelling >Clientcertificaat
sNetwerk >Netwerkconfiguratie >Draadloos LAN >EAP-
instelling >CA-certificaat
sNetwerk >Netwerkconfiguratie >Overige >
Webservercertificaat
aControleer of uw digitaal certificaatbestand compatibel is met de
projectorregistratie.
bControleer of de projector is ingeschakeld.
cStart uw webbrowser op een computer of apparaat dat verbonden is
met het netwerk.
dGa naar het scherm Epson Web Control door het IP-adres van de
projector in het adresvak van de browser in te voeren.
U ziet het scherm Epson Web Control.
eSelecteer Geavanceerd.
a• Het kan zijn dat u zich moet aanmelden voordat u het scherm
Geavanceerd ziet. Wanneer een aanmeldingsvenster verschijnt,
voert u uw gebruikersnaam en wachtwoord in. (De
gebruikersnaam is EPSONWEB en het standaard wachtwoord
is admin.)
• U kunt het wachtwoord wijzigen in het menu Netwerk van de
projector.
sNetwerk >Netwerkconfiguratie >Basis >Wachtwoord
webctrl
fKies onder Netwerk voor Certificaat.
gSelecteer het certificaatbestand dat u wilt registreren.
hVoer het wachtwoord in het vak Wachtwoord in en klik dan op
Instellen.
iAls u klaar bent met het registreren van het certificaat, klikt u op
Toepassen om uw wijzigingen toe te passen en de registratie te
voltooien.
gg Verwante koppelingen
• "Functielijst" pag.11

E-mailwaarschuwingen voor het projectornetwerk instellen 106
U kunt de projector instellen om u een e-mailwaarschuwing te verzenden via
het netwerk als er een probleem is met de projector.
Als u de instelling Stand-by modus op Communicatie aan zet, kunt u de e-
mailwaarschuwingen ontvangen, zelfs als de projector in stand-bymodus is
(wanneer de voeding uit is).
sECO >Stand-by modus
aDruk op de knop [Menu], selecteer het menu Netwerk en druk op
[Enter].
bSelecteer Netwerkconfiguratie en druk op [Enter].
cSelecteer het menu Melding en druk op [Enter].
dZet de instelling E-mailmelding op Aan.
eVoer het IP-adres in voor de optie SMTP-server.
aGebruik geen "127.x.x.x" (waar x een cijfer is van 0 tot 255) voor
de SMTP-server.
fSelecteer een nummer voor Poortnummer van de SMTP-server, van 0
tot 65535 (standaard is 25).
gSelecteer type Authenticatie van de SMTP-server.
hVoer een Gebruikersnaam in voor de SMTP-server.
iVoer een Wachtwoord in voor de SMTP-serverauthenticatie.
jTyp het e-mailadres dat moet worden aangeduid als de afzender in
Van.
kKies een adresveld, voer het e-mailadres in en selecteer de
waarschuwingen die u wilt ontvangen. Herhaal dit voor maximaal drie
adressen.
aUw e-mailadres kan maximaal 64 alfanumerieke tekens lang zijn.
Gebruik uw webbrowser om meer dan 32 tekens in te voeren.
lSelecteer Inst. voltooid wanneer u klaar bent met het selecteren van de
instellingen en volg de instructies op het scherm om uw instellingen op
te slaan en de menu's af te sluiten.
aAls een kritiek probleem het uitschakelen van een projector
veroorzaakt, ontvangt u mogelijk geen e-mailwaarschuwing.
gg Verwante koppelingen
• "E-mailwaarschuwingsberichten netwerkprojector" pag.107
• "Instellingen configuratie van de projector - Menu ECO" pag.132
• "Functielijst" pag.11
Produktspecifikationer
| Varumärke: | Epson |
| Kategori: | Beamer projektor |
| Modell: | EH-TW710 |
Behöver du hjälp?
Om du behöver hjälp med Epson EH-TW710 ställ en fråga nedan och andra användare kommer att svara dig
Beamer projektor Epson Manualer
16 Januari 2025
21 Augusti 2024
20 Augusti 2024
25 Juli 2024
25 Juli 2024
25 Juli 2024
25 Juli 2024
25 Juli 2024
25 Juli 2024
25 Juli 2024
Beamer projektor Manualer
- Optoma
- Ibm
- Canon
- Apeman
- Legamaster
- Fenton
- Sagem
- DreamVision
- Viewsonic
- Toshiba
- Nobo
- Medion
- Yamaha
- Sanyo
- Kodak
Nyaste Beamer projektor Manualer
2 Februari 2025
11 Januari 2025
8 Januari 2025
19 December 2024
22 Oktober 2024
20 Oktober 2024
19 Oktober 2024
17 Oktober 2024
17 Oktober 2024
17 Oktober 2024


